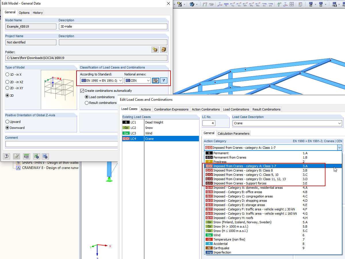
Combinações de cargas da grua: EN 1990 + EN 1991-3; Guindastes
  • Visualizador 3D
  • Visualizador 3D | Babylon
  • Realidade virtual
Pavilhão de aço
  • Visualizador 3D
  • Visualizador 3D | Babylon
  • Realidade virtual
3D-Rendering des Kranbahnträgers
  • Visualizador 3D
  • Visualizador 3D | Babylon
  • Realidade virtual
Cargas horizontais de inclinação e definição no CRANEWAY
Gestor de projeto
  • Visualizador 3D
  • Visualizador 3D | Babylon
  • Realidade virtual
Opção "Calcular todos os resultados para todos os modelos abertos"
  • Visualizador 3D
  • Visualizador 3D | Babylon
  • Realidade virtual
Combinações de cargas da grua: EN 1990 + EN 1991-3; Guindastes
Pavilhão de aço
3D-Rendering des Kranbahnträgers
Cargas horizontais de inclinação e definição no CRANEWAY
Gestor de projeto
Opção "Calcular todos os resultados para todos os modelos abertos"
2024-05-30
010319
  • RFEM 5
  • RSTAB 8
  • Gruas e pontes rolantes
    • Eurocode 1
    • Eurocode 3

Combinações de cargas da grua: EN 1990 + EN 1991-3; Guindastes

Utilizado em
  • Combinações de cargas da grua: EN 1990 + EN 1991-3; Guindastes
Modelo 3D
Mais sobre modelo 3D
  • Pavilhão de aço com cálculo automático de ponte rolante
Especificações
Número de nós 55
Número de linhas 82
Número de barras 82
Número de casos de carga 3
Peso total 17,628 t
Dimensões (métricas) 20,629 x 24,629 x 7,314 m
Dimensões (imperial) 67.68 x 80.8 x 24 feet
Versão do programa 5.23.02
Partilhar
2024-05-30
020461
  • RFEM 5
  • Estruturas de aço
  • Eurocode 1
    • Eurocode 3
Pavilhão de aço
Utilizado em
  • Combinações de cargas da grua: EN 1990 + EN 1991-3; Guindastes
Modelo 3D
Mais sobre modelo 3D
  • Pavilhão de aço com cálculo automático de ponte rolante
Especificações
Número de nós 55
Número de linhas 82
Número de barras 82
Número de casos de carga 3
Peso total 17,628 t
Dimensões (métricas) 20,629 x 24,629 x 7,314 m
Dimensões (imperial) 67.68 x 80.8 x 24 feet
Versão do programa 5.23.02
Partilhar
2024-05-30
002387
  • CRANEWAY 8
  • Estruturas de aço
  • Gruas e pontes rolantes
    • Cálculos estruturais e dimensionamento
    • Análise de tensões
    • Análise de estabilidade
3D-Rendering des Kranbahnträgers
Utilizado em
  • Ponte rolante
Modelo 3D
Mais sobre modelo 3D
  • Ponte rolante
Especificações
Número de nós 3
Número de barras 2
Peso total 0,409 t
Dimensões (métricas) 14,500 x 0,500 x 0,500 m
Dimensões (imperiais) 47.57 x 1.64 x 1.64 feet
Versão do programa 8.25.01
Partilhar
2024-05-30
008971
  • CRANEWAY 8
  • Gruas e pontes rolantes
  • Estruturas de aço
    • Construções industriais
    • Cálculos estruturais e dimensionamento
    • Análise de estabilidade
    • Eurocode 3
    • Eurocode 1
Cargas horizontais de inclinação e definição no CRANEWAY
Utilizado em
  • Cargas horizontais horizontais da inclinação de pontes rolantes
Partilhar
2024-05-30
016125
  • RFEM 5
  • RSTAB 8
Gestor de projeto
Utilizado em
  • Editar modelos do RSTAB no RFEM
Modelo 3D
Mais sobre modelo 3D
  • Pavilhão de aço com cálculo automático de ponte rolante
Especificações
Número de nós 55
Número de linhas 82
Número de barras 82
Número de casos de carga 3
Peso total 17,628 t
Dimensões (métricas) 20,629 x 24,629 x 7,314 m
Dimensões (imperial) 67.68 x 80.8 x 24 feet
Versão do programa 5.23.02
Partilhar
2024-05-30
016237
  • RFEM 5
  • RSTAB 8
Opção "Calcular todos os resultados para todos os modelos abertos"
Utilizado em
  • Calcular vários modelos
Modelo 3D
Mais sobre modelo 3D
  • Pavilhão de aço com cálculo automático de ponte rolante
Especificações
Número de nós 55
Número de linhas 82
Número de barras 82
Número de casos de carga 3
Peso total 17,628 t
Dimensões (métricas) 20,629 x 24,629 x 7,314 m
Dimensões (imperial) 67.68 x 80.8 x 24 feet
Versão do programa 5.23.02
Partilhar