Coeficiente parcial de segurança no RF-CONCRETE Members
  • Visualizador 3D
  • Visualizador 3D | Babylon
  • Realidade virtual
Coeficiente parcial de segurança no RF-CONCRETE Members
2024-05-30
020833
  • RFEM 5

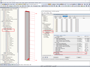
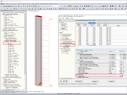
Para um cálculo linear, está disponível o valor de um coeficiente parcial de segurança (coeficiente de segurança = NRd/NEd). A utilização pode ser obtida invertendo o valor do coeficiente parcial de segurança.

Coeficiente parcial de segurança no RF-CONCRETE Members

Utilizado em
  • Relação de utilização no RF-CONCRETE Members
Modelo 3D
Mais sobre modelo 3D
  • Pilar sujeito a flexão composta
Especificações
Número de nós 2
Número de linhas 1
Número de barras 1
Número de casos de carga 2
Número de combinações de cargas 8
Número de combinações de resultados 4
Peso total 1,980 t
Dimensões (métricas) 0,600 x 0,600 x 6,300 m
Dimensões (imperiais) 1.97 x 1.97 x 20.67 feet
Versão do programa 5.23.02
Partilhar