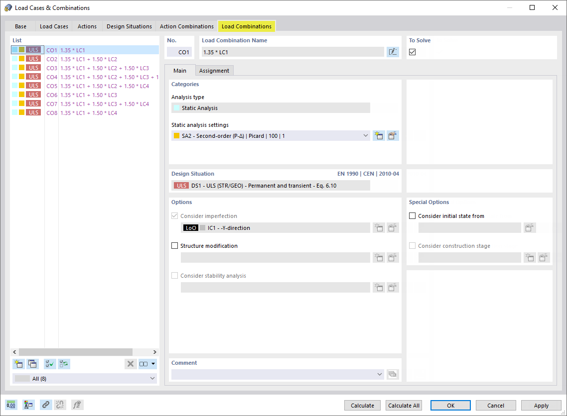
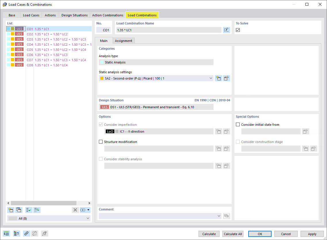
Separador "Combinações de cargas"
Separador "Combinações de cargas"
2024-03-09
022112
  • RFEM 6

Separador "Combinações de cargas"

Partilhar