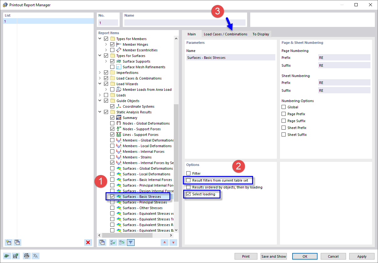
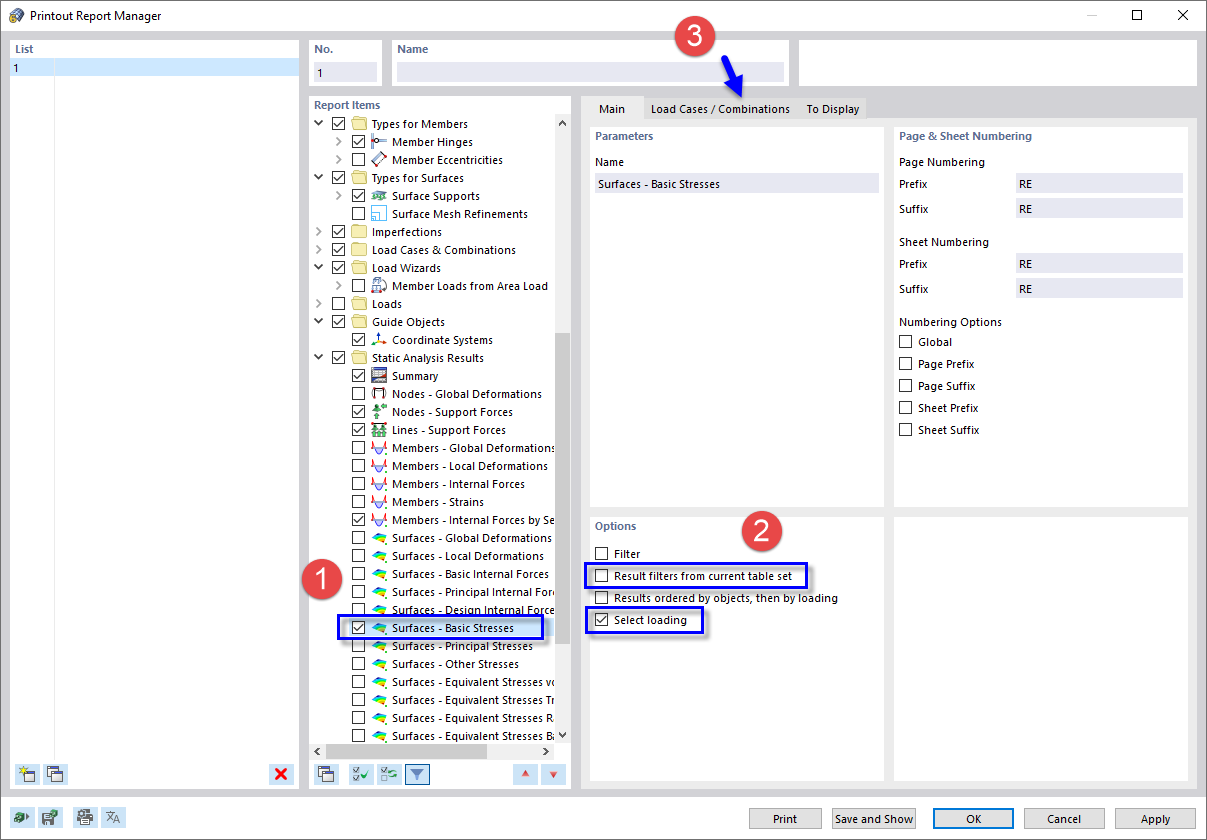
Selecionar dados do relatório de impressão
Selecionar dados do relatório de impressão
2024-03-09
022198
  • RFEM 5

Selecionar dados do relatório de impressão

Partilhar