Representação de deformação no estado limite de utilização para dimensionamento de betão em software de engenharia civil.
  • Visualizador 3D
  • Visualizador 3D | Babylon
  • Realidade virtual
Representação gráfica da armadura de varões
Diagrama de interação 3D
Saída detalhada das verificações (com referências às equações utilizadas da norma)
Resultados – Armadura de barras
  • Visualizador 3D
  • Visualizador 3D | Babylon
  • Realidade virtual
Resultados – Armadura de superfícies
  • Visualizador 3D
  • Visualizador 3D | Babylon
  • Realidade virtual
Estrutura de pilares de betão
  • Visualizador 3D
  • Visualizador 3D | Babylon
  • Realidade virtual
Gráfico de armadura adicional livre em superfícies de betão para dimensionamento de betão.
  • Visualizador 3D
  • Visualizador 3D | Babylon
  • Realidade virtual
Representação de deformação no estado limite de utilização para dimensionamento de betão em software de engenharia civil.
Representação gráfica da armadura de varões
Diagrama de interação 3D
Saída detalhada das verificações (com referências às equações utilizadas da norma)
Resultados – Armadura de barras
Resultados – Armadura de superfícies
Estrutura de pilares de betão
Gráfico de armadura adicional livre em superfícies de betão para dimensionamento de betão.
2021-08-25
022992
  • Estruturas de betão

Resultados - Deformações em estado limite de utilização

Representação de deformação no estado limite de utilização para dimensionamento de betão em software de engenharia civil.

Mostra a deformação de um elemento de betão no estado limite de utilização. A representação inclui valores de deformação codificados por cores, que clarificam a eficácia da verificação do betão. Isto apoia os engenheiros na avaliação do desempenho estrutural e da fiabilidade. Visualiza como o componente reage sob carga. Diagramas detalhados complementam as informações sobre a deformação.
  • Mostrar deformações
  • Estado limite de utilização
  • Dimensionamento de betão
  • Engenharia da construção
  • Betão armado
  • Edifício
  • Deformação
  • Betão
Utilizado em
  • Estruturas de betão armado segundo o Eurocódigo 2 (EC 2)
Modelo 3D
Mais sobre modelo 3D
  • Edifício de betão
Especificações
Número de nós 72
Número de linhas 92
Número de barras 28
Número de superfícies 17
Número de sólidos 0
Número de casos de carga 4
Número de combinações de cargas 22
Número de combinações de resultados 0
Peso total 412,224 t
Dimensões (métricas) 13,500 x 6,500 x 16,000 m
Dimensões (imperial) 44.29 x 21.33 x 52.49 feet
Partilhar
2024-03-09
026979
  • Estruturas de betão
Representação gráfica da armadura de varões
Partilhar
2024-03-09
026980
  • Estruturas de betão
Diagrama de interação 3D
Partilhar
2024-03-09
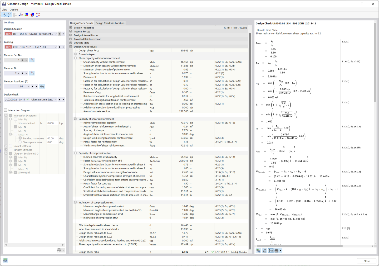
026981
  • Estruturas de betão
Saída detalhada das verificações (com referências às equações utilizadas da norma)
Partilhar
2024-03-09
022993
  • Estruturas de betão
Resultados – Armadura de barras
Modelo 3D
Mais sobre modelo 3D
  • Edifício de betão
Especificações
Número de nós 72
Número de linhas 92
Número de barras 28
Número de superfícies 17
Número de sólidos 0
Número de casos de carga 4
Número de combinações de cargas 22
Número de combinações de resultados 0
Peso total 412,224 t
Dimensões (métricas) 13,500 x 6,500 x 16,000 m
Dimensões (imperial) 44.29 x 21.33 x 52.49 feet
Partilhar
2024-05-30
022994
  • Estruturas de betão
Resultados – Armadura de superfícies
Utilizado em
  • Dimensionamento de betão | Barras e superfícies | Dimensionamento de superfícies
Modelo 3D
Mais sobre modelo 3D
  • Edifício de betão
Especificações
Número de nós 72
Número de linhas 92
Número de barras 28
Número de superfícies 17
Número de sólidos 0
Número de casos de carga 4
Número de combinações de cargas 22
Número de combinações de resultados 0
Peso total 412,224 t
Dimensões (métricas) 13,500 x 6,500 x 16,000 m
Dimensões (imperial) 44.29 x 21.33 x 52.49 feet
Partilhar
2024-03-09
025603
  • Estruturas de betão
Estrutura de pilares de betão
Utilizado em
  • Edifício de betão
Modelo 3D
Mais sobre modelo 3D
  • Edifício de betão
Especificações
Número de nós 72
Número de linhas 92
Número de barras 28
Número de superfícies 17
Número de sólidos 0
Número de casos de carga 4
Número de combinações de cargas 22
Número de combinações de resultados 0
Peso total 412,224 t
Dimensões (métricas) 13,500 x 6,500 x 16,000 m
Dimensões (imperial) 44.29 x 21.33 x 52.49 feet
Partilhar
2025-03-26
026973
  • Estruturas de betão
Representação gráfica de armadura adicional livre de armadura de superfície
Gráfico de armadura adicional livre em superfícies de betão para dimensionamento de betão.

O gráfico mostra a representação de armadura adicional livre no âmbito da armadura de superfície. A quantidade e distribuição das armaduras são visualizadas graficamente para apoiar o dimensionamento de betão. Esta representação visual facilita a compreensão dos requisitos de armadura em projetos de construção complexos.
  • Visualizar armadura de superfície
  • Executar dimensionamento de betão
  • Armadura adicional na construção
  • Planeamento de armaduras em estruturas de betão
  • Betão armado
  • Betão
  • Superfícies
Modelo 3D
Mais sobre modelo 3D
  • Edifício de betão
Especificações
Número de nós 72
Número de linhas 92
Número de barras 28
Número de superfícies 17
Número de sólidos 0
Número de casos de carga 4
Número de combinações de cargas 22
Número de combinações de resultados 0
Peso total 412,224 t
Dimensões (métricas) 13,500 x 6,500 x 16,000 m
Dimensões (imperial) 44.29 x 21.33 x 52.49 feet
Partilhar