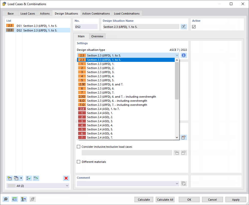
Caixa de diálogo "Casos e combinações de cargas", separador "Situações de cálculo"
Caixa de diálogo "Casos e combinações de cargas", separador "Situações de cálculo"
2021-09-02
023237
  • RFEM 6

Caixa de diálogo "Casos e combinações de cargas", separador "Situações de cálculo"

  • Casos e combinações de carga
  • Situação de cálculo
  • ELU
  • ELS
  • LRFD
  • ASD
  • Incluir casos de carga
  • Excluir casos de carga
Utilizado em
  • Situação de dimensionamento
Partilhar