Definir manualmente uma combinação de cargas
Definir manualmente uma combinação de cargas
2025-07-03
023393
  • RFEM 6

Definição manual de combinação de cargas

Definir manualmente uma combinação de cargas

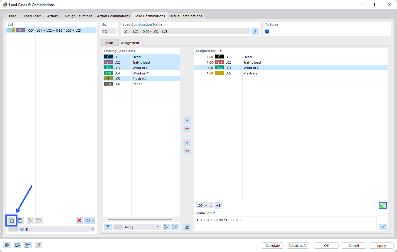
A imagem mostra o processo de definição manual de uma combinação de cargas no software Dlubal. Mostra-se aí uma janela de diálogo que permite configurações como a seleção de casos de carga e os fatores associados. Isto é importante para cálculos estruturais precisos e otimização das cargas das estruturas.
  • Combinação de cargas
  • Manual
Partilhar