Caixa de diálogo "Casos de carga e combinações", separador "Combinações de resultados"
Caixa de diálogo "Casos de carga e combinações", separador "Combinações de resultados"
2025-07-04
023414
  • RFEM 6

Caixa de diálogo "Casos de carga e combinações", separador "Combinações de resultados"

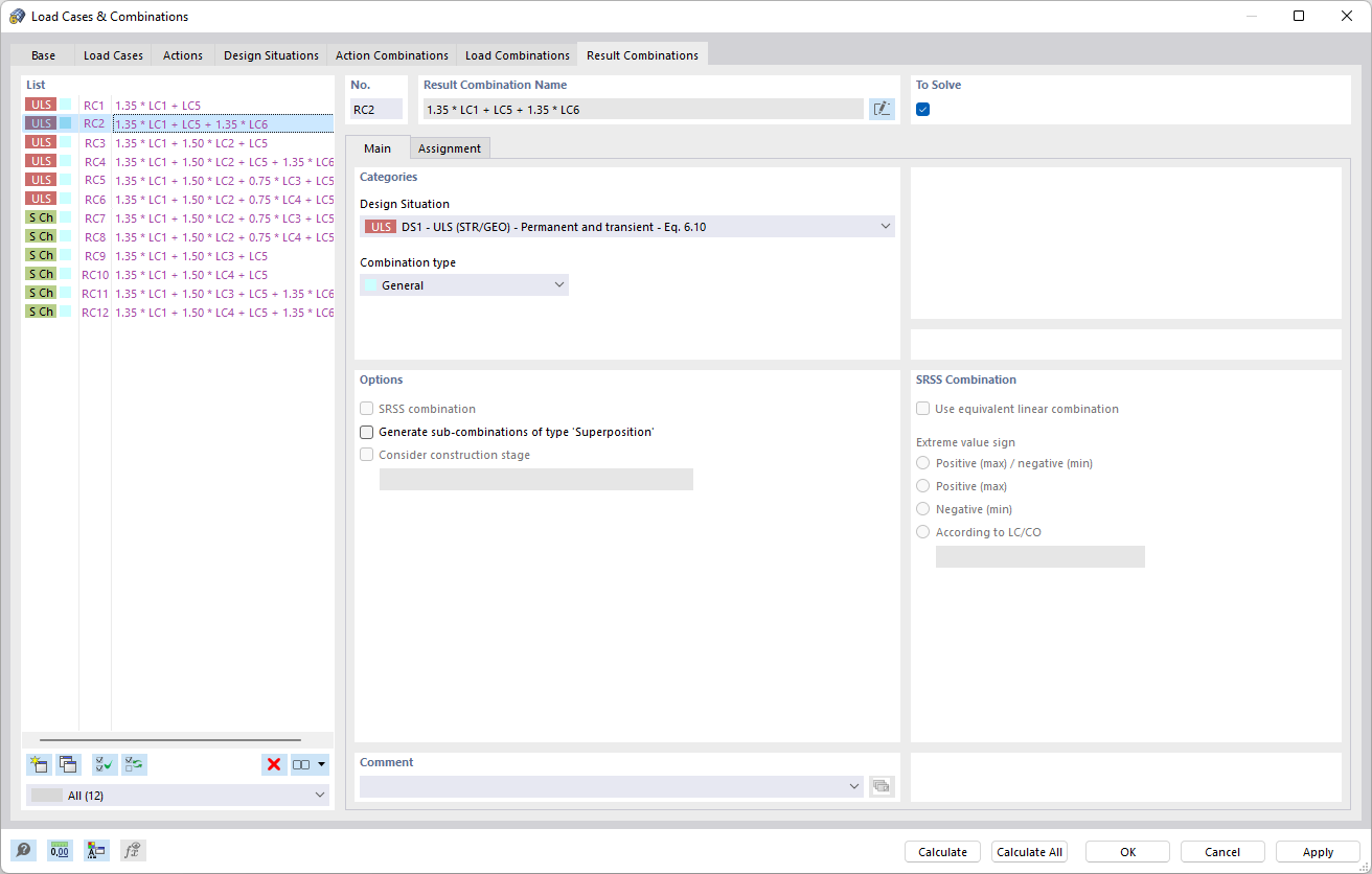
Na caixa de diálogo "Casos de carga e combinações", o separador "Combinações de resultados" apresenta opções para a criação e gestão de combinações de resultados. Estas permitem o cálculo de diferentes resultados com base nos casos de carga existentes. Na interface, são visíveis configurações específicas para a otimização dos modelos de carga. A função simplifica a análise de cargas estruturais complexas para determinar a carga combinada exata.
  • Casos de carga e combinações
  • Combinação de resultados
Partilhar