Apresentação detalhada dos detalhes de dimensionamento com tabelas e resultados gráficos. Informação sobre os critérios das normas num formato claro.
Visualização clara dos detalhes de dimensionamento, valores de entrada, resultados intermediários e finais.
Apresentação detalhada dos detalhes de dimensionamento com tabelas e resultados gráficos. Informação sobre os critérios das normas num formato claro.
Visualização clara dos detalhes de dimensionamento, valores de entrada, resultados intermediários e finais.
2024-05-30
027044
  • Dimensionamento de betão para o RFEM 6
  • Dimensionamento de betão para o RSTAB 9
  • Estruturas de betão

Acoplamento de resultados tabulares e gráficos

Apresentação detalhada dos detalhes de dimensionamento com tabelas e resultados gráficos. Informação sobre os critérios das normas num formato claro.

O programa visualiza resultados gráficas e tabelares do dimensionamento de betão. Apresenta uma disposição estruturada dos valores de entrada, resultados intermédios e resultados finais. Com base na documentação detalhada, as verificações de norma estão visíveis, incluindo os estados limite último e de utilização. Uma janela de informação fornece uma visão sobre o processo de cálculo com fórmulas e fontes de norma.
  • Dimensionamento de betão
  • Detalhes de dimensionamento
  • Verificação de normas
  • Estado limite último e de utilização
  • Regra de construção de norma
  • Betão armado
  • Betão
  • Dimensionamento
Utilizado em
  • Dimensionamento de betão | Documentação detalhada das verificações realizadas
Partilhar
2025-03-24
027045
  • Dimensionamento de betão para o RFEM 6
  • Dimensionamento de betão para o RSTAB 9
  • Estruturas de betão
Saída detalhada verificações
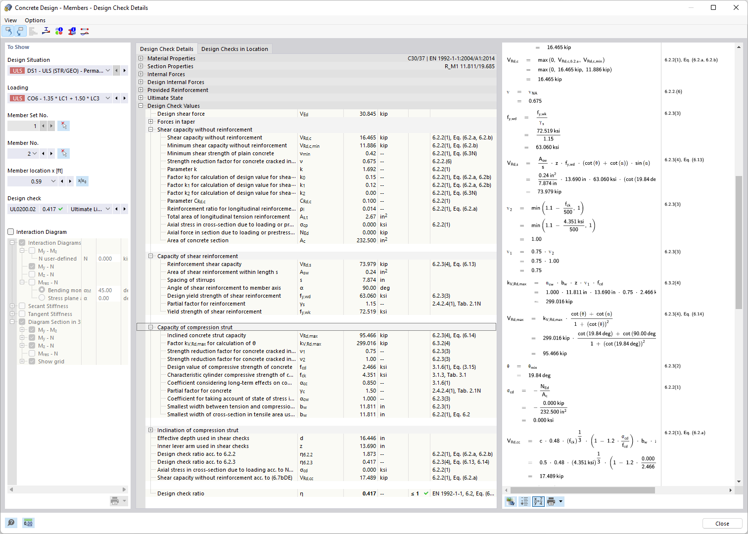
Visualização clara dos detalhes de dimensionamento, valores de entrada, resultados intermediários e finais.

A imagem mostra a listagem detalhada e a representação dos detalhes do dimensionamento no contexto do dimensionamento de betão. Fornece uma visão geral estruturada dos valores de entrada, resultados intermediários e resultados finais de cada verificação. As verificações analisam tanto a resistência como o estado limite de utilização, considerando os requisitos normativos de construção. Estas informações abrangentes apoiam engenheiros no dimensionamento preciso de edifícios.
  • Verificações de dimensionamento de betão
  • Normas de dimensionamento
  • Verificar capacidade de carga
  • Garantir a utilização correta
  • Aplicar regras de construção
  • Betão armado
  • Betão
  • Dimensionamento
Partilhar