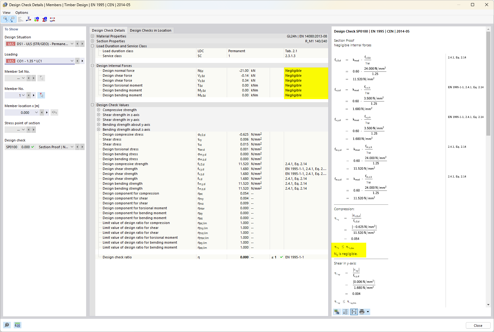
Dimensionamento de madeira – Detalhes de dimensionamento para esforços internos negligenciáveis
Dimensionamento de madeira – Detalhes de dimensionamento para esforços internos negligenciáveis
2024-05-30
027101
  • RFEM 6
  • RSTAB 9
  • Dimensionamento de madeira para o RFEM 6
    • Dimensionamento de estruturas de madeira para o RSTAB 9

Dimensionamento de madeira – Detalhes de dimensionamento para esforços internos negligenciáveis

Utilizado em
  • Dimensionamento de madeira | Resistência e estabilidade | Funções de resistência da secção
Partilhar