Visualização da utilização da secção de pilares de betão no processo de cálculo do RFEM.
Diagramas de interação para apoio
Detalhes do cálculo para análise de estabilidade
Visualização da utilização da secção de pilares de betão no processo de cálculo do RFEM.
Diagramas de interação para apoio
Detalhes do cálculo para análise de estabilidade
2021-12-21
027121
  • Dimensionamento de betão para o RFEM 6
  • Dimensionamento de betão para o RSTAB 9
  • Estruturas de betão

Utilização da Secção de Pilar

Visualização da utilização da secção de pilares de betão no processo de cálculo do RFEM.

A imagem mostra a utilização da secção de pilares de betão, analisada com a ajuda do RFEM. A representação gráfica ilustra como as cargas são distribuídas pelos pilares e quais áreas atingem a utilização máxima. Diferentes cores são usadas para indicar os graus de utilização. Isso ajuda os engenheiros a avaliar a integridade estrutural e a eficiência das estruturas de suporte.
  • Relação de cálculo de secção
  • Dimensionamento de betão
  • Pilares RFEM
  • Engenharia civil
  • Planeamento estrutural
  • Betão armado
  • Betão
  • Projeto
Utilizado em
  • Dimensionamento de betão | Pilares | Dimensionamento/Resultados
Partilhar
2026-01-02
027122
  • Dimensionamento de betão para o RFEM 6
  • Dimensionamento de betão para o RSTAB 9
  • Estruturas de betão
Diagramas de interação de pilar
Diagramas de interação para apoio

  • Betão armado
  • Betão
  • Projeto
Partilhar
2026-01-02
027123
  • Dimensionamento de betão para o RFEM 6
  • Dimensionamento de betão para o RSTAB 9
  • Estruturas de betão
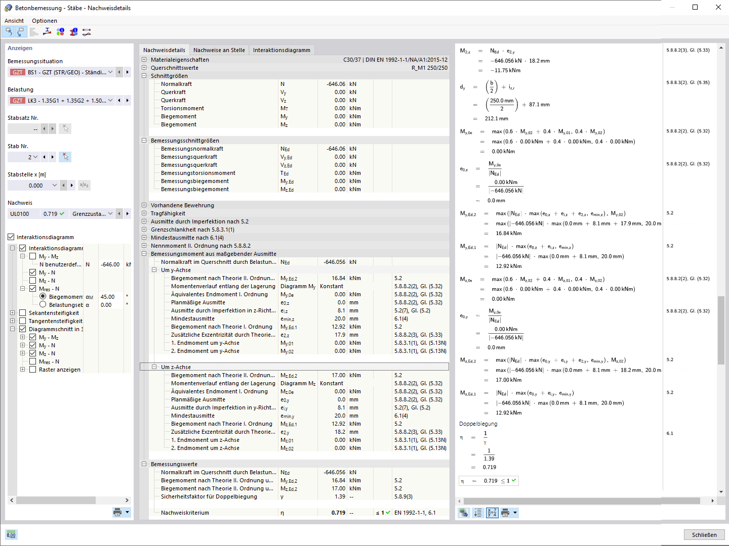
Detalhe de verificação para análise de estabilidade
Detalhes do cálculo para análise de estabilidade

  • Betão armado
  • Betão
  • Dimensionamento
Partilhar