Detalhes do cálculo para análise de estabilidade
Detalhes do cálculo para análise de estabilidade
2026-01-02
027123
  • Dimensionamento de betão para o RFEM 6
  • Dimensionamento de betão para o RSTAB 9
  • Estruturas de betão

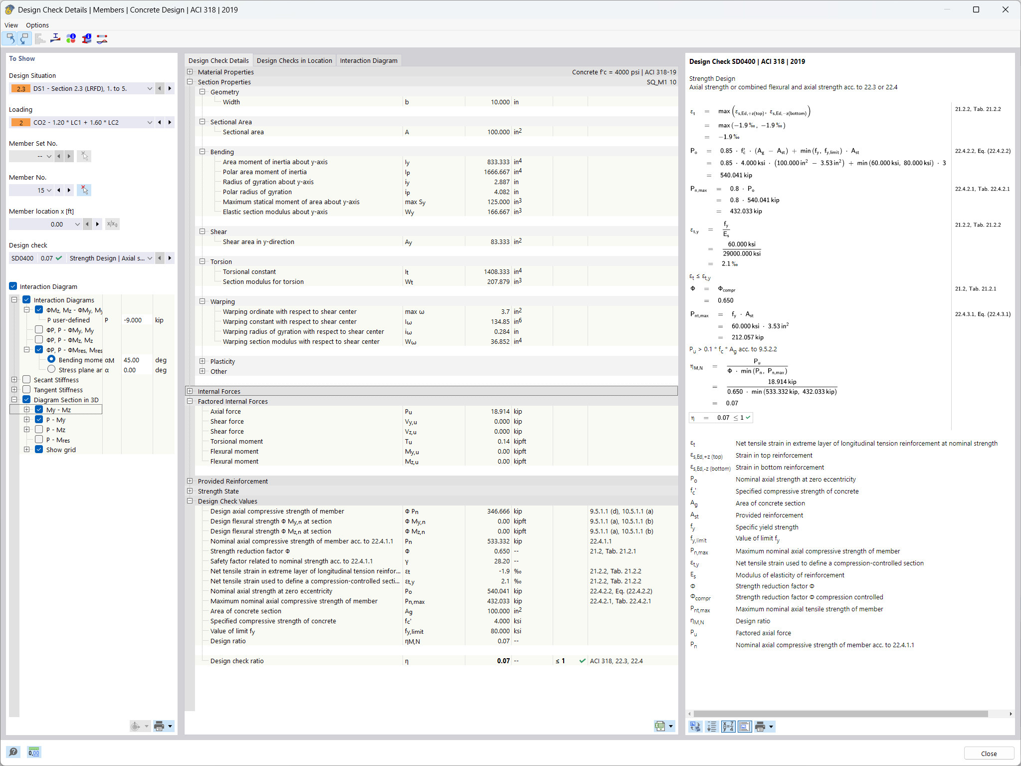
Detalhe de verificação para análise de estabilidade

Detalhes do cálculo para análise de estabilidade

  • Betão armado
  • Betão
  • Dimensionamento
Partilhar