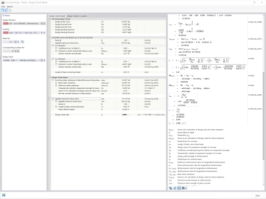
Verificação de punçoamento de estruturas de betão armado no RFEM 6 com gráfico para verificar os esforços internos.
Parâmetros globais para o dimensionamento
Situação de dimensionamento para o dimensionamento de betão
Detalhes de dimensionamento
Verificação de punçoamento de estruturas de betão armado no RFEM 6 com gráfico para verificar os esforços internos.
Parâmetros globais para o dimensionamento
Situação de dimensionamento para o dimensionamento de betão
Detalhes de dimensionamento
2024-05-30
027298
  • Estruturas de betão

Punção em estruturas de betão armado

Verificação de punçoamento de estruturas de betão armado no RFEM 6 com gráfico para verificar os esforços internos.

A imagem mostra o processo de cálculo de punção para estruturas de betão armado no programa RFEM 6. Um gráfico detalhado ilustra como os esforços internos relevantes são verificados para garantir a capacidade de carga. O objetivo é avaliar de forma precisa o risco de punção em pontos críticos, como lajes ou fundações.
  • Verificação de punção
  • Estruturas de betão armado
  • RFEM 6
  • Verificação de esforços
  • Engenharia civil
  • Betão armado
  • Betão
  • Punção
Utilizado em
  • Dimensionamento de betão | Punçoamento | Dimensionamento
Partilhar
2024-03-09
027296
  • Estruturas de betão
Parâmetros globais para o dimensionamento
Partilhar
2024-03-09
027297
  • Estruturas de betão
Situação de dimensionamento para o dimensionamento de betão
Partilhar
2024-03-09
027314
  • Estruturas de betão
Detalhes de dimensionamento
Partilhar