Gestor de relatórios de impressão
Gestor de relatórios de impressão
2022-01-04
027541
  • Dimensionamento de alumínio para o RFEM 6

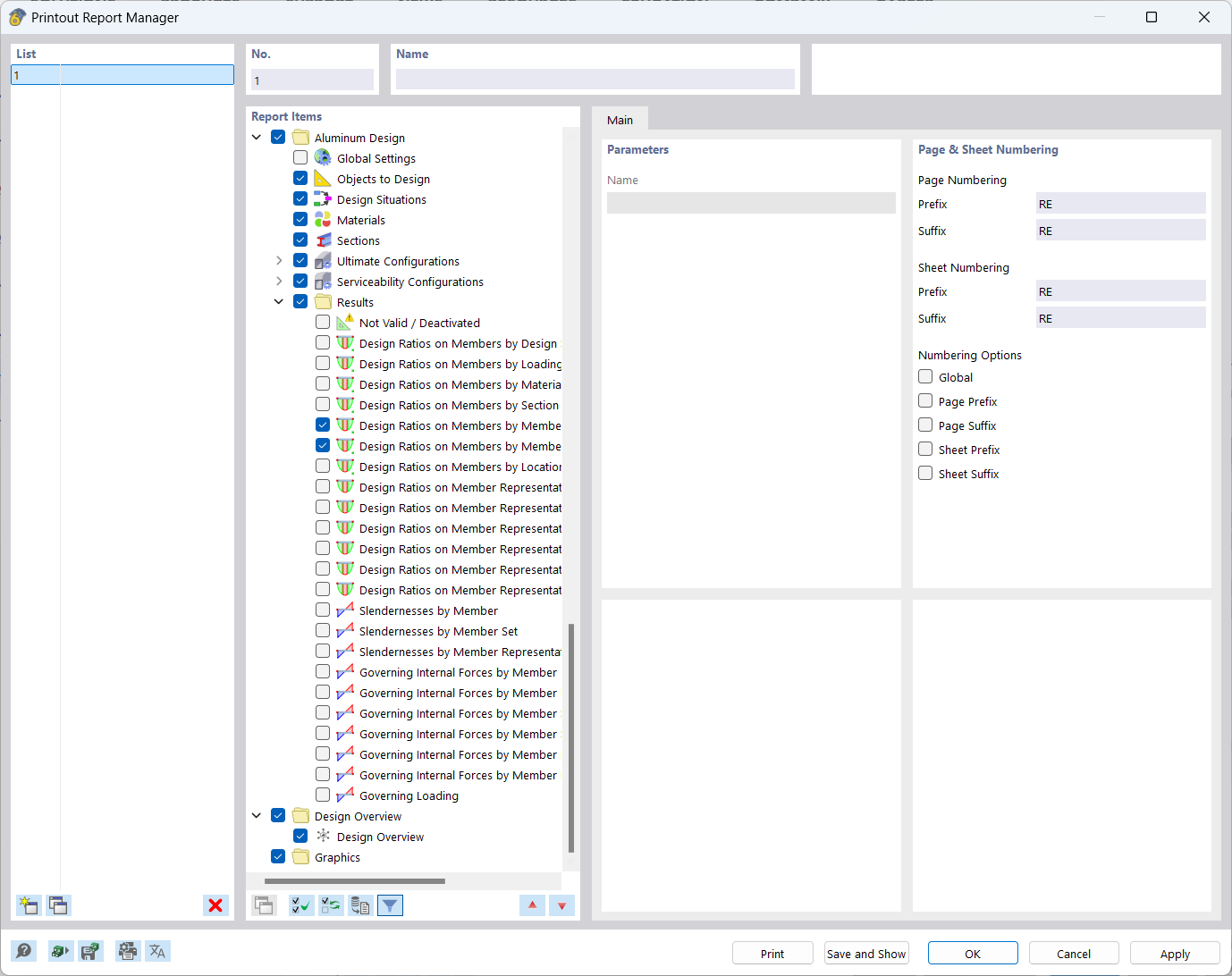
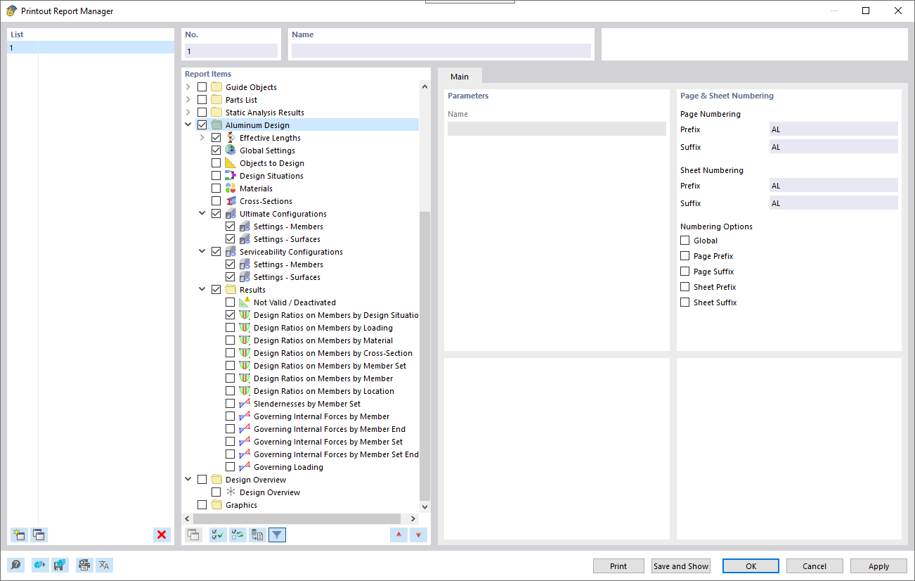
Gestor de relatórios de impressão

  • Relatório de impressão
  • Gestor
Partilhar