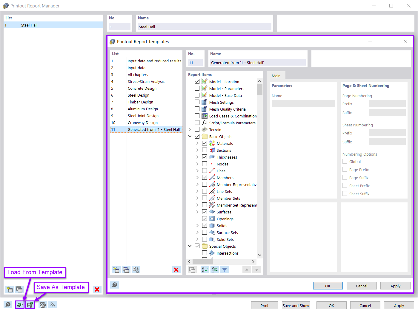
Relatório de impressão
Relatório de impressão
2024-05-30
028126
  • RFEM 6

Relatório de impressão

Utilizado em
  • Relatório de impressão avançado no RFEM 6
Partilhar