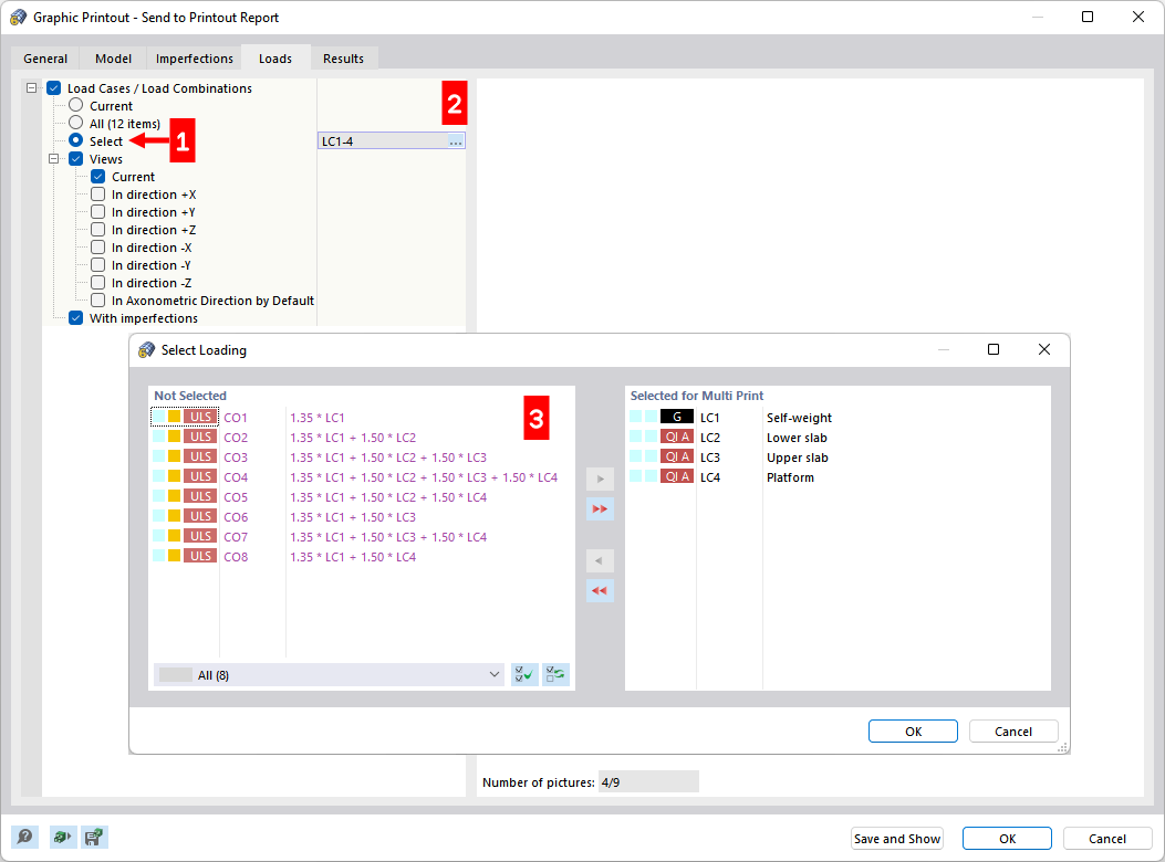
Definição de casos de carga para impressão múltipla
Definição de casos de carga para impressão múltipla
2024-03-09
028602
  • RFEM 6

Definição de casos de carga para impressão múltipla

Partilhar