Definir o tipo de análise "Espectro de resposta" para caso de carga
Definir o tipo de análise "Espectro de resposta" para caso de carga
2024-06-27
028739
  • RFEM 6
  • RSTAB 9
  • Análise modal para o RFEM 6
    • Análise modal para o RSTAB 9
    • Análise de espectro de resposta para o RSTAB 9
    • Análise de espectro de resposta para o RFEM 6
    • Análises dinâmicas e sísmicas

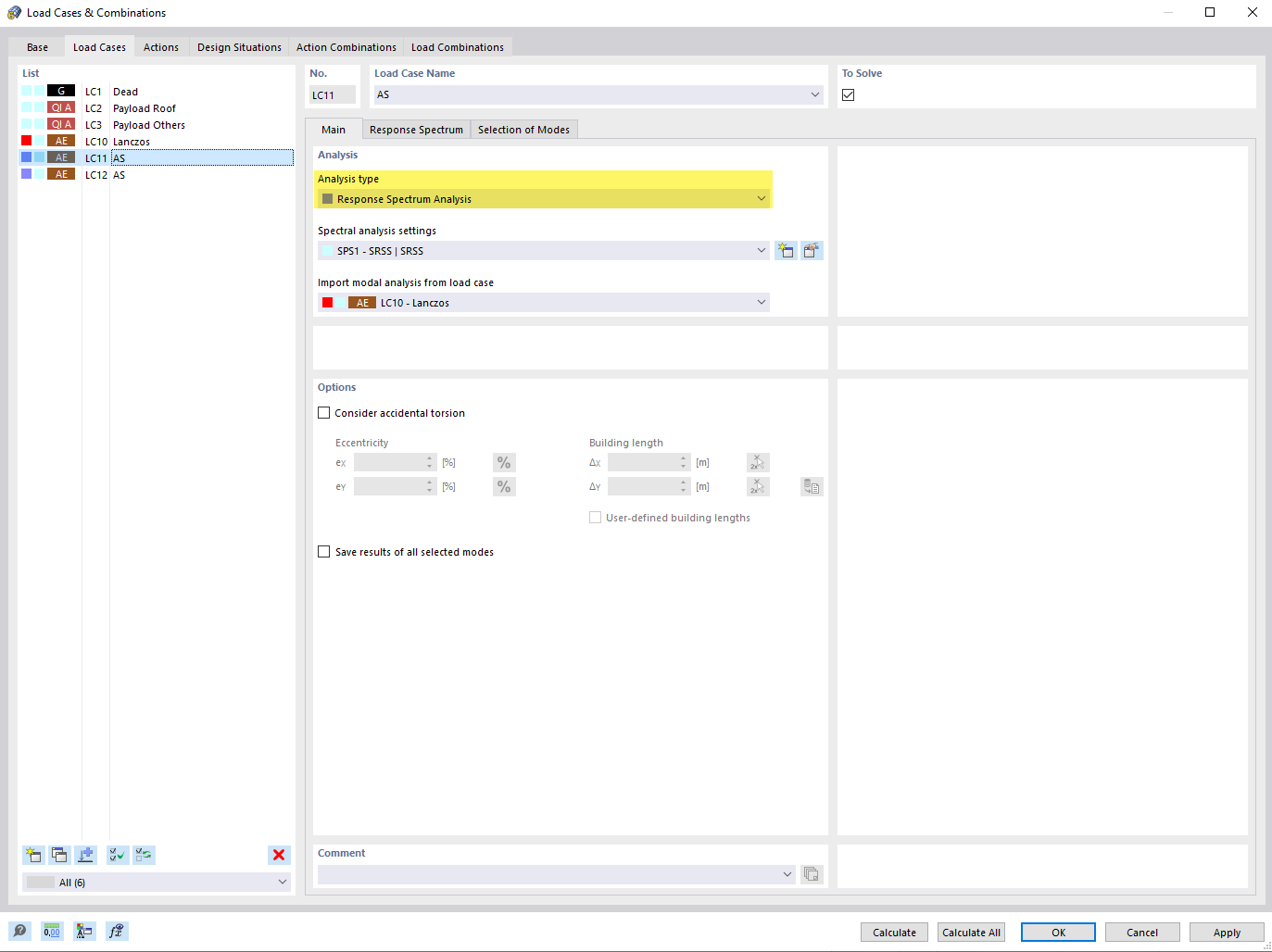
Definir "Análise de espectro de resposta" para o tipo de análise de caso de carga

Definir o tipo de análise "Espectro de resposta" para caso de carga

A imagem mostra o processo de definição do método de espectro de resposta para um caso de carga num ambiente de análise estrutural. Ilustra a seleção de parâmetros que são importantes para a avaliação de reações dinâmicas a cargas sísmicas. Isto permite aos engenheiros avaliar a resposta estrutural dos seus modelos considerando atividades sísmicas.
  • Método de espectros de resposta
  • Tipo de análise
Partilhar