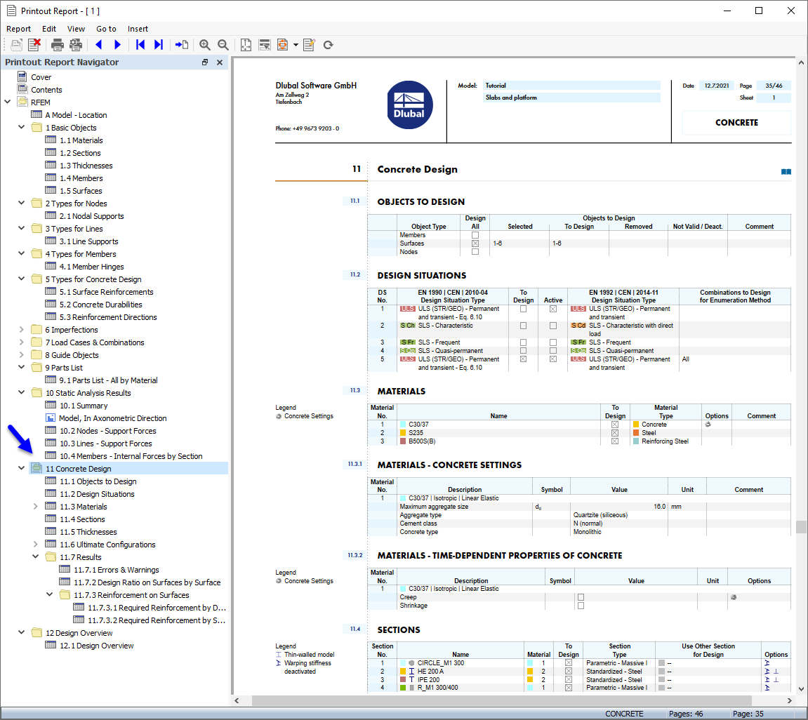
Dados de "Dimensionamento de batão" no relatório de impressão
Dados de "Dimensionamento de batão" no relatório de impressão
2024-10-23
029851
  • RFEM 6

Dados de "Dimensionamento de batão" no relatório de impressão

  • Relatório de impressão
  • Dimensionamento de betão
Partilhar