Verificação de resistência ao fogo com visualização detalhada para o dimensionamento de componentes para resistência ao fogo.
Verificação de resistência ao fogo com visualização detalhada para o dimensionamento de componentes para resistência ao fogo.
2024-05-30
030338
  • RFEM 6
  • RSTAB 9
  • Dimensionamento de aço para o RFEM 6
    • Dimensionamento de aço para o RSTAB 9
    • Estruturas de aço

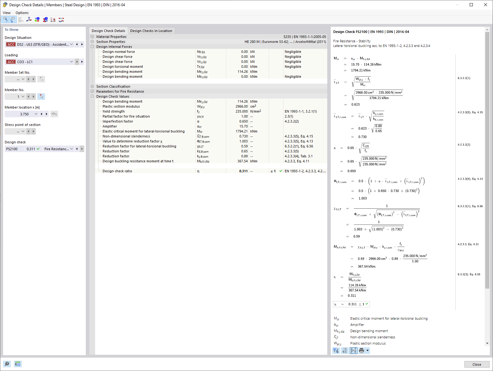
Dimensionamento de proteção contra incêndio | Detalhes do verificação

Verificação de resistência ao fogo com visualização detalhada para o dimensionamento de componentes para resistência ao fogo.

A imagem mostra detalhes sobre o dimensionamento contra incêndios de estruturas de edifícios, com foco em parâmetros de verificação específicos relevantes para a avaliação da resistência ao fogo. Elementos técnicos importantes e os seus valores numéricos são ilustrados para determinar o nível de segurança em caso de incêndio. Estes detalhes de cálculo são componentes essenciais da classificação de classes de resistência ao fogo.
  • Dimensionamento à prova de fogo
  • Detalhes da verificação
  • Resistência ao fogo
  • Parâmetros técnicos
  • Segurança estrutural
  • Proteção contra incêndio
  • Dimensionamento
  • Verificação
Utilizado em
  • Dimensionamento de aço | resistência ao fogo | Dimensionamento
Partilhar