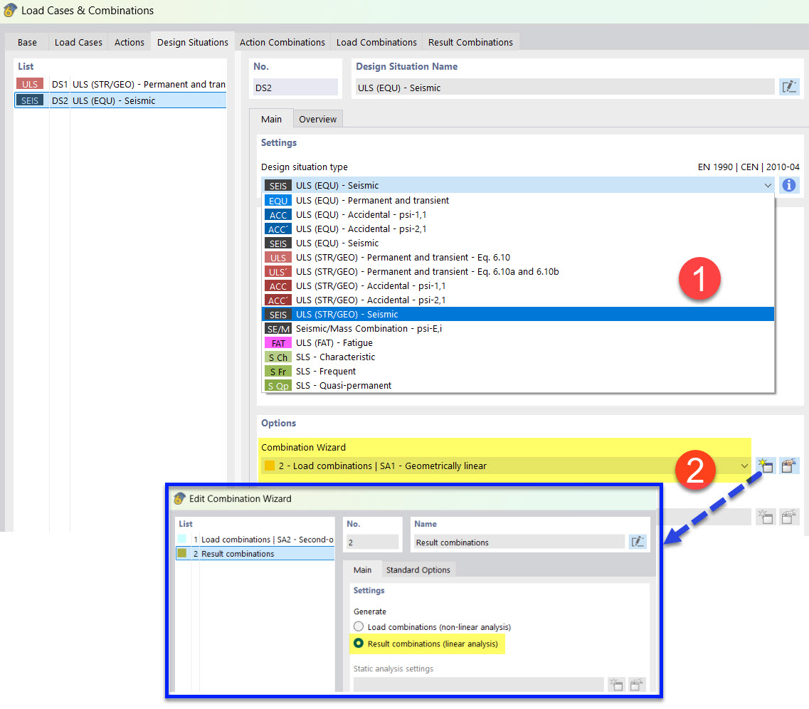
Definição de situação de dimensionamento sísmico com assistente de combinações para combinação de resultados
Definição de situação de dimensionamento sísmico com assistente de combinações para combinação de resultados
2022-03-25
030497
  • RFEM 6
  • Análise modal para o RFEM 6
  • Análise de espectro de resposta para o RFEM 6
    • RSTAB 9
    • Análise modal para o RSTAB 9
    • Análise de espectro de resposta para o RSTAB 9
    • Análises dinâmicas e sísmicas

Definição de situação de dimensionamento sísmico com assistente de combinações para combinação de resultados

  • Situação de dimensionamento
  • Sismo
  • Assistente de combinação
Partilhar