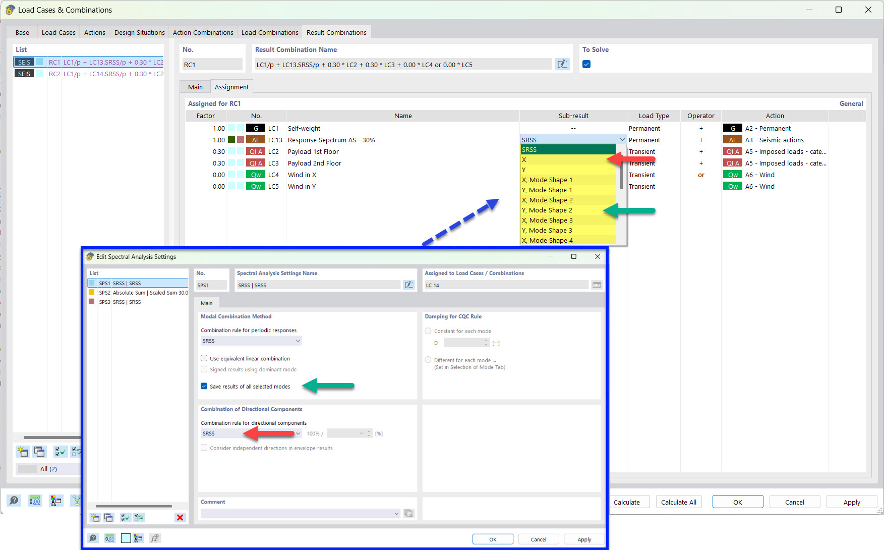
Resultado parcial para combinação de resultados de sismo com formas próprias guardadas e regra SRSS
Resultado parcial para combinação de resultados de sismo com formas próprias guardadas e regra SRSS
2022-03-25
030499
  • RFEM 6
  • Análise modal para o RFEM 6
  • Análise de espectro de resposta para o RFEM 6
    • RSTAB 9
    • Análise modal para o RSTAB 9
    • Análise de espectro de resposta para o RSTAB 9
    • Análises dinâmicas e sísmicas

Resultado parcial para combinação de resultados de sismo com formas próprias guardadas e regra SRSS

  • Combinação de resultados
  • Sismo
  • Resultado parcial
  • SRSS
Partilhar