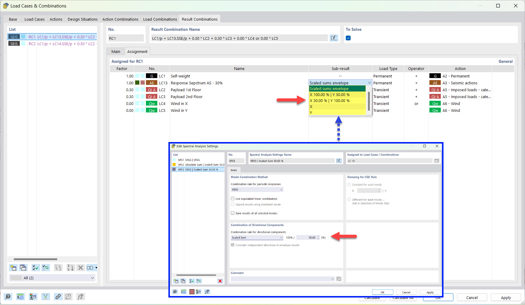
Resultado parcial para combinação de resultados de sismo com soma à escala
Resultado parcial para combinação de resultados de sismo com soma à escala
2022-03-25
030500
  • RFEM 6
  • Análise modal para o RFEM 6
  • Análise de espectro de resposta para o RFEM 6
    • RSTAB 9
    • Análise modal para o RSTAB 9
    • Análise de espectro de resposta para o RSTAB 9
    • Análises dinâmicas e sísmicas

Resultado parcial para combinação de resultados de sismo com soma à escala

  • Combinação de resultados
  • Sismo
  • Resultado parcial
  • Soma à escala
Partilhar