Imprimir detalhes da verificação
Imprimir detalhes da verificação
2022-04-01
030650
  • Dimensionamento de aço para o RFEM 6

Imprimir detalhes da verificação

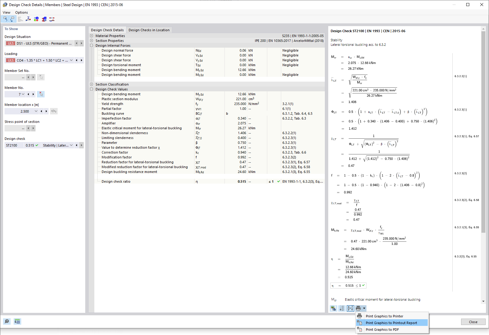
  • Detalhes da verificação
Partilhar