Representação do cálculo de secção transversal para torção com empenamento num modelo 3D. Esforços internos como força normal e momentos de torção são mostrados.
Representação do cálculo de secção transversal para torção com empenamento num modelo 3D. Esforços internos como força normal e momentos de torção são mostrados.
2024-05-30
032626
  • Dimensionamento de alumínio para o RFEM 6
  • Dimensionamento de alumínio para o RSTAB 9
  • Eurocode 9

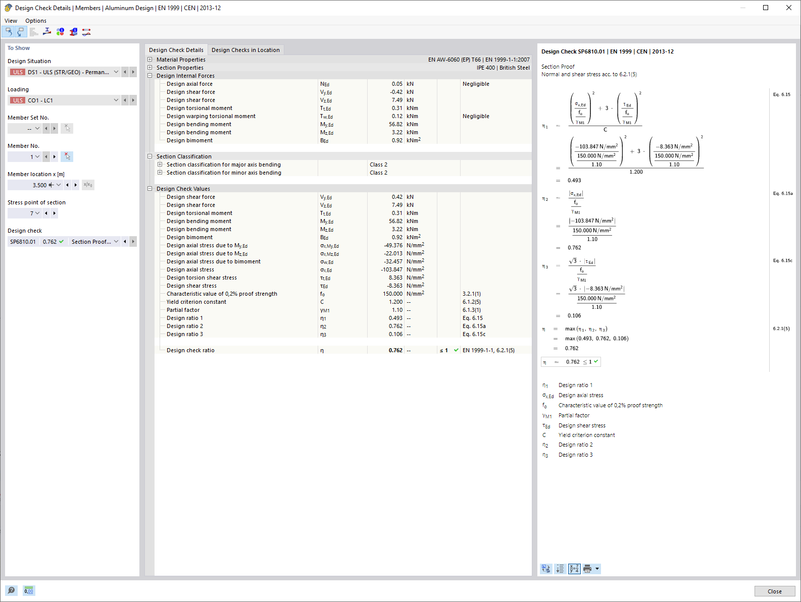
Verificação de secções considerando torção com empenamento (7 graus de liberdade)

Representação do cálculo de secção transversal para torção com empenamento num modelo 3D. Esforços internos como força normal e momentos de torção são mostrados.

A imagem mostra um detalhe de um modelo 3D que ilustra o cálculo da deformação da secção na torção com empenamento, considerando 7 graus de liberdade. Diferentes esforços internos, incluindo força normal (N), forças de corte (Vu, Vv) e momentos de torção (Mt,pri, Mt,sec, Mu, Mv, Mω) são exibidos. Estes valores servem de base para a verificação de tensão equivalente no dimensionamento de alumínio.
  • Verificação de secções
  • Torção de secções
  • 7 graus de liberdade
  • Dimensionamento de alumínio
  • Esforços internos
  • Estruturas de barras
  • RFEM
  • RSTAB
  • Encurvadura de secção
  • Secção
  • Dimensionamento
Utilizado em
  • Dimensionamento de alumínio | Consideração dos esforços internos a partir do cálculo da torção com empenamento (7 GDL)
Partilhar