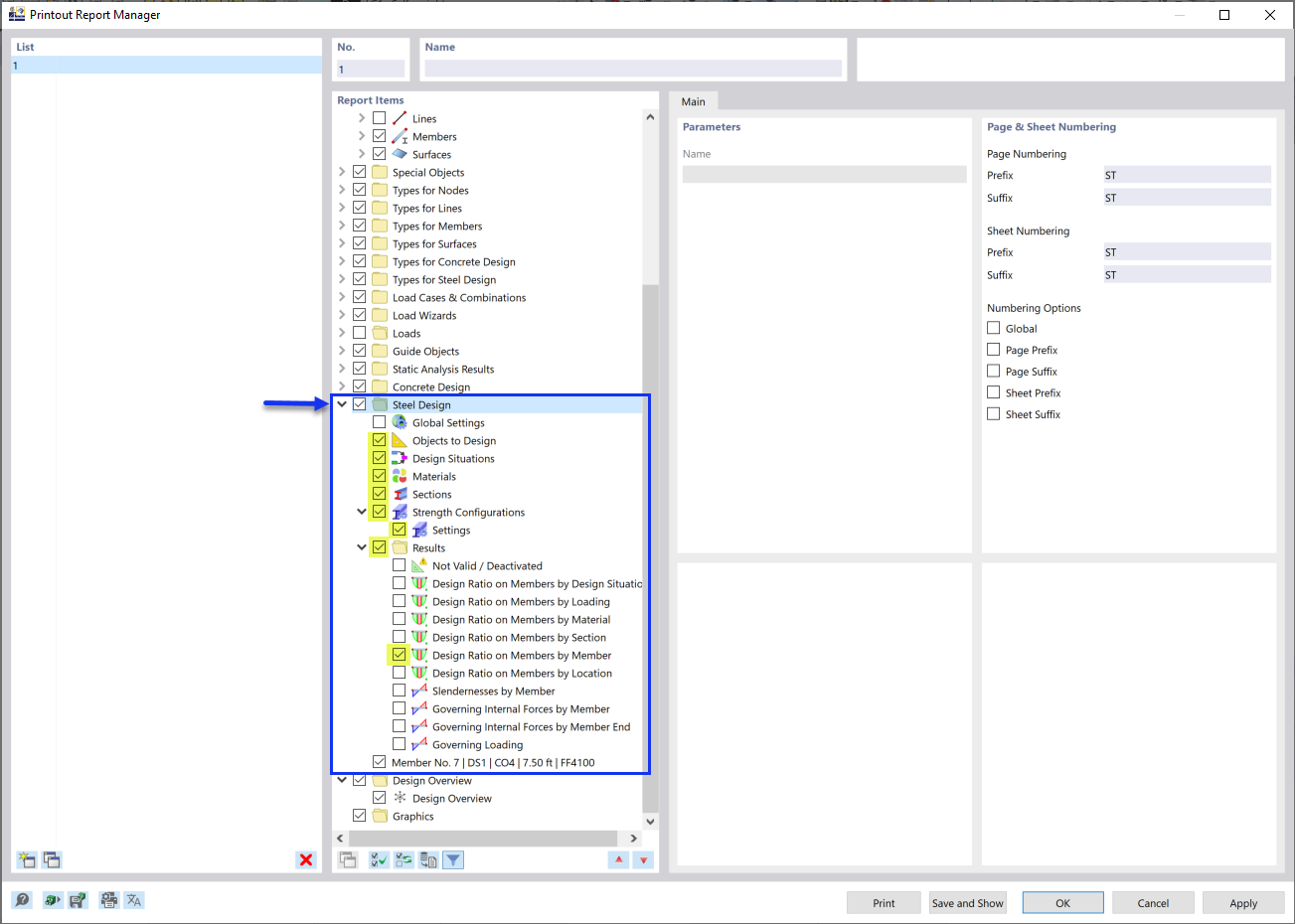
Ativação dos dados do "Dimensionamento de aço" no Administrador de relatórios de impressão
Ativação dos dados do "Dimensionamento de aço" no Administrador de relatórios de impressão
2024-03-09
032908
  • RFEM 6
  • Dimensionamento de aço para o RFEM 6

Ativação dos dados do "Dimensionamento de aço" no Administrador de relatórios de impressão

Partilhar