Seleção de combinações de carga para o dimensionamento
Seleção de combinações de carga para o dimensionamento
2024-03-09
033018
  • Ligações de aço para o RFEM 6
  • Estruturas de aço
  • Ligações de aço

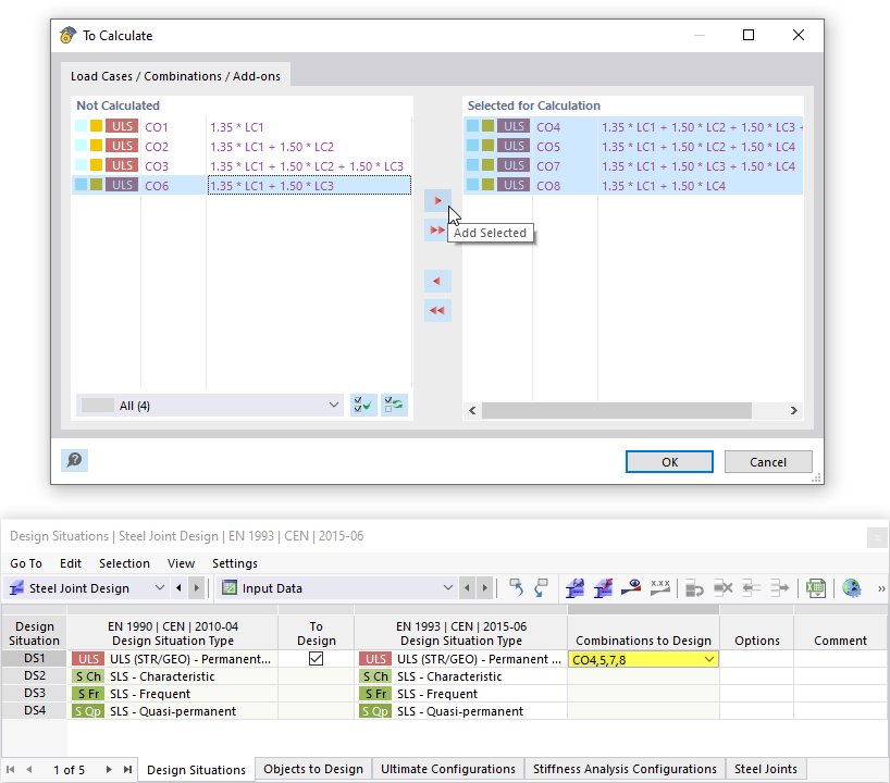
Seleção de combinações de carga para o dimensionamento

Partilhar