FAQ 005294 | Como é que incluo os fatores de sobrerresistência Ωo nas combinações de carga da ASCE 7?
FAQ 005294 | Como é que incluo os fatores de sobrerresistência Ωo nas combinações de carga da ASCE 7?
2022-08-02
033444
  • RFEM 6
  • Dimensionamento de aço para o RFEM 6
  • Estruturas de aço
    • Edifícios
    • Cálculos estruturais e dimensionamento
    • Análises dinâmicas e sísmicas
    • ANSI/AISC 360
    • ASCE 7

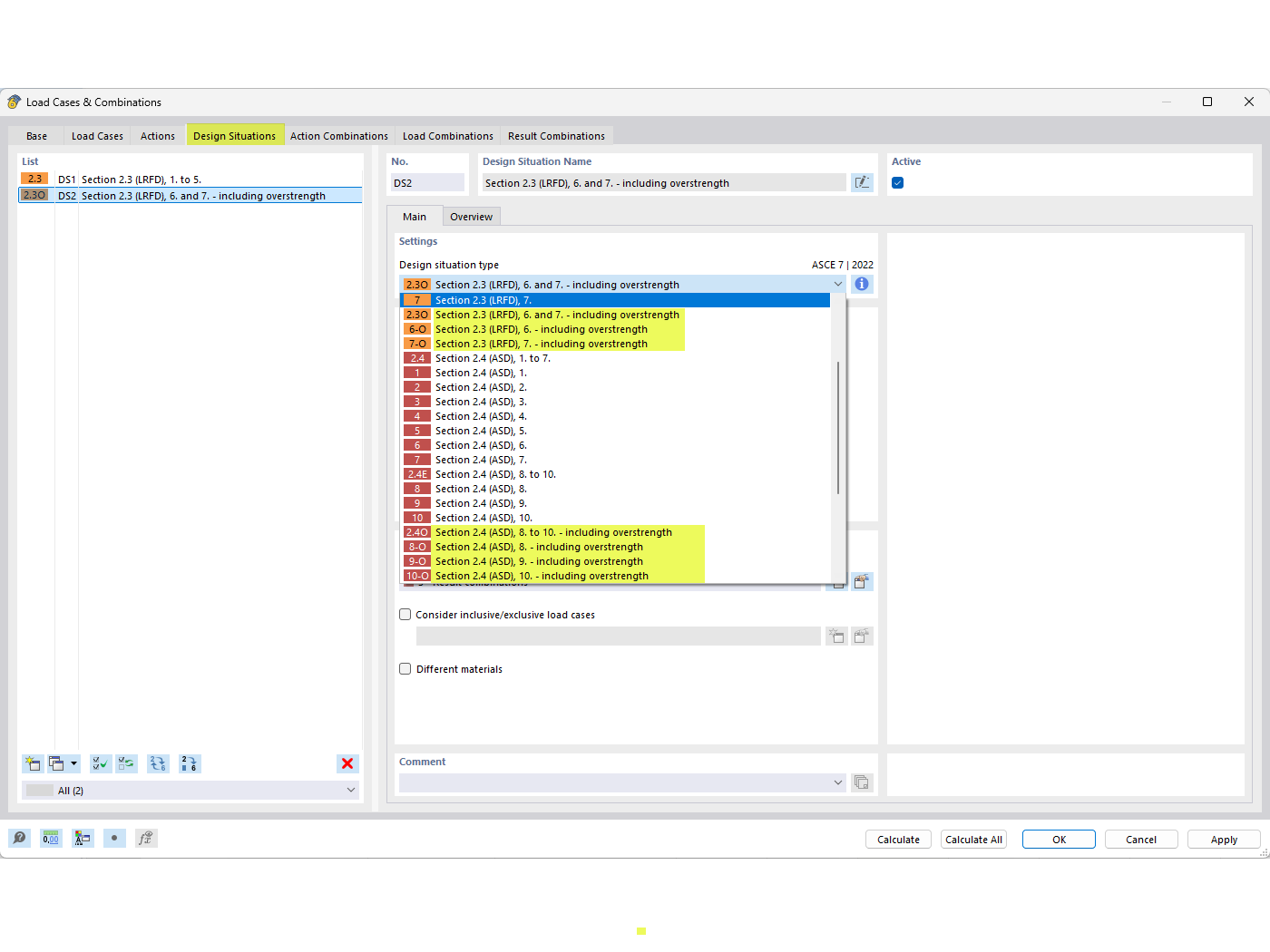
Situações de dimensionamento de sobrerresistência

FAQ 005294 | Como é que incluo os fatores de sobrerresistência Ωo nas combinações de carga da ASCE 7?

Utilizado em
  • Fatores de sobrerresistência
Partilhar