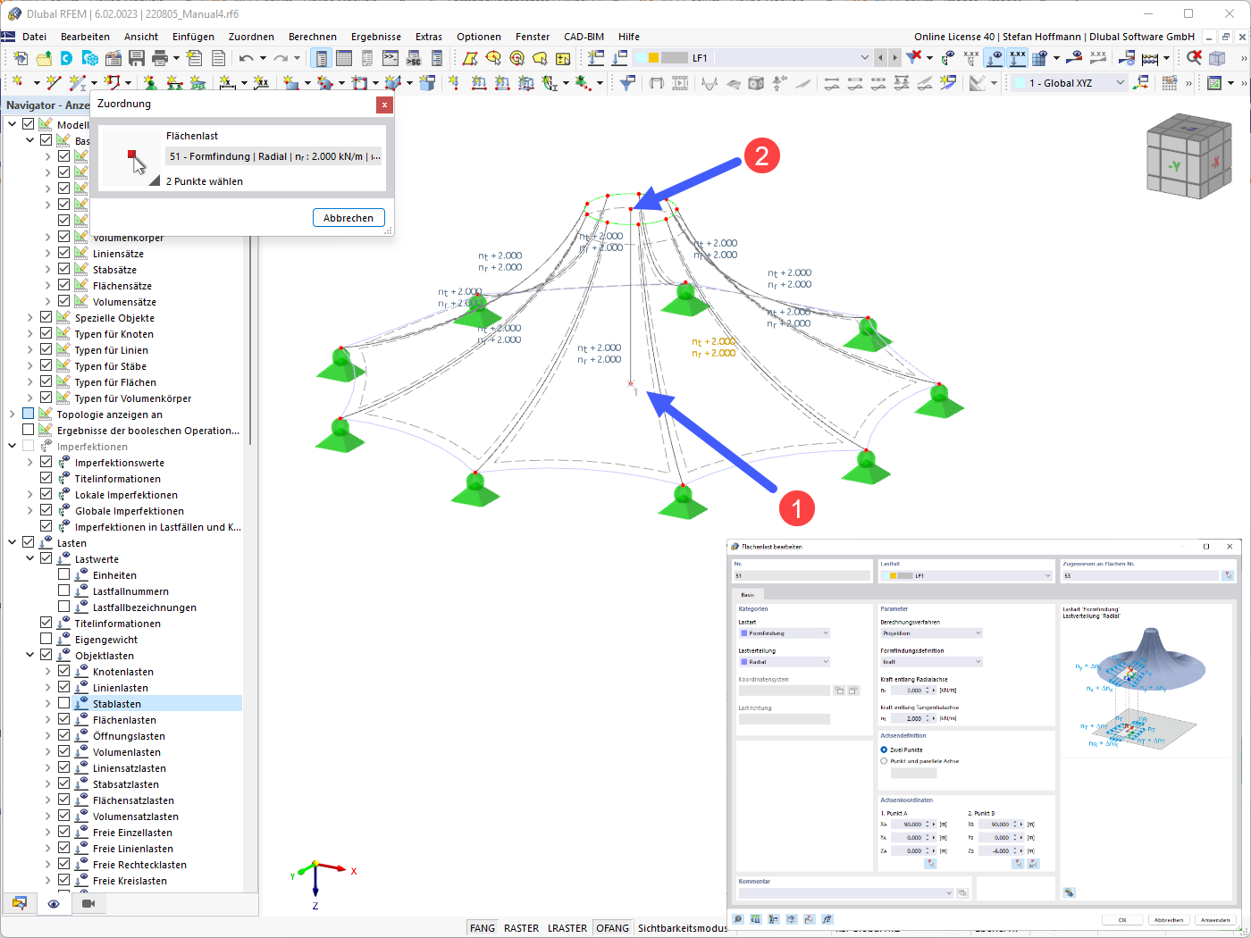
Membrana cónica – Método de projeção radial
  • Visualizador 3D
  • Visualizador 3D | Babylon
  • Realidade virtual
Membrana de cone - carga de superfície
  • Visualizador 3D
  • Visualizador 3D | Babylon
  • Realidade virtual
Membrana cónica – Linhas de contorno
  • Visualizador 3D
  • Visualizador 3D | Babylon
  • Realidade virtual
Membrana cónica – Método de projeção radial
Membrana de cone - carga de superfície
Membrana cónica – Linhas de contorno
2022-08-05
033519
  • RFEM 6
  • Form-Finding para o RFEM 6
  • Estruturas de membranas e têxteis
    • Form-finding e padrões de corte

Membrana cónica – Método de projeção radial

  • Membrana cónica
  • Radial
  • Método de projeção
Modelo 3D
Mais sobre modelo 3D
  • Membrana cónica
Especificações
Número de nós 108
Número de linhas 162
Número de barras 54
Número de superfícies 54
Número de sólidos 0
Número de casos de carga 1
Número de combinações de cargas 0
Número de combinações de resultados 0
Peso total 0,245 t
Dimensões (métricas) 109,696 x 6,000 x 49,397 m
Dimensões (imperial) 359.9 x 19.69 x 162.06 feet
Partilhar
2024-03-09
033514
  • RFEM 6
  • Form-Finding para o RFEM 6
  • Estruturas de membranas e têxteis
    • Form-finding e padrões de corte
Membrana de cone - carga de superfície
Utilizado em
  • Membrana cónica
Modelo 3D
Mais sobre modelo 3D
  • Membrana cónica
Especificações
Número de nós 108
Número de linhas 162
Número de barras 54
Número de superfícies 54
Número de sólidos 0
Número de casos de carga 1
Número de combinações de cargas 0
Número de combinações de resultados 0
Peso total 0,245 t
Dimensões (métricas) 109,696 x 6,000 x 49,397 m
Dimensões (imperial) 359.9 x 19.69 x 162.06 feet
Partilhar
2022-08-05
033515
  • RFEM 6
  • Form-Finding para o RFEM 6
  • Estruturas de membranas e têxteis
    • Form-finding e padrões de corte
Membrana cónica – Linhas de contorno
  • Membrana cónica
  • Linhas de contorno
Modelo 3D
Mais sobre modelo 3D
  • Membrana cónica
Especificações
Número de nós 108
Número de linhas 162
Número de barras 54
Número de superfícies 54
Número de sólidos 0
Número de casos de carga 1
Número de combinações de cargas 0
Número de combinações de resultados 0
Peso total 0,245 t
Dimensões (métricas) 109,696 x 6,000 x 49,397 m
Dimensões (imperial) 359.9 x 19.69 x 162.06 feet
Partilhar