Caixa de diálogo "Casos e combinações de cargas", separador "Combinações de cargas"
Caixa de diálogo "Casos e combinações de cargas", separador "Combinações de cargas"
2025-07-04
034105
  • RSTAB 9

Caixa de diálogo "Casos e combinações de cargas", separador "Combinações de cargas"

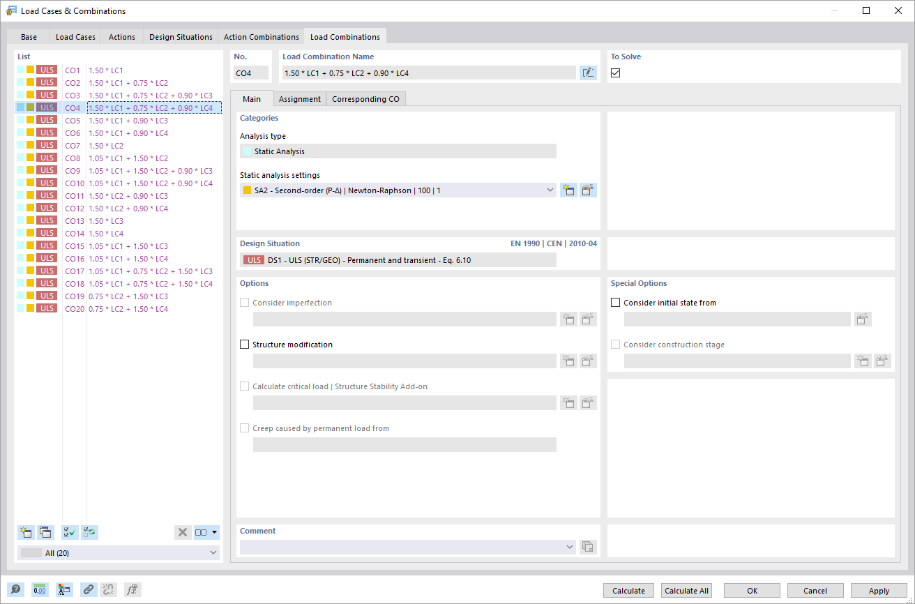
A caixa de diálogo "Casos de carga e combinações" no separador "Combinações de cargas" oferece uma visão detalhada das combinações de cargas existentes. Os utilizadores têm acesso a várias funções para editar e organizar estas combinações. A estrutura das combinações de cargas é apresentada em forma tabular, proporcionando uma visão clara. Existem também opções para ajustar as informações apresentadas e para criar novas combinações.
  • Casos de carga e combinações
  • Combinação de cargas
Partilhar