FAQ 005319 | Como é que posso incluir os fatores de redundância ρ nas combinações de cargas segundo a ASCE 7?
FAQ 005319 | Como é que posso incluir os fatores de redundância ρ nas combinações de cargas segundo a ASCE 7?
2022-09-26
034342
  • RFEM 6
  • Dimensionamento de aço para o RFEM 6
  • Estruturas de aço
    • Edifícios
    • Cálculos estruturais e dimensionamento
    • Análises dinâmicas e sísmicas
    • ANSI/AISC 360
    • ASCE 7

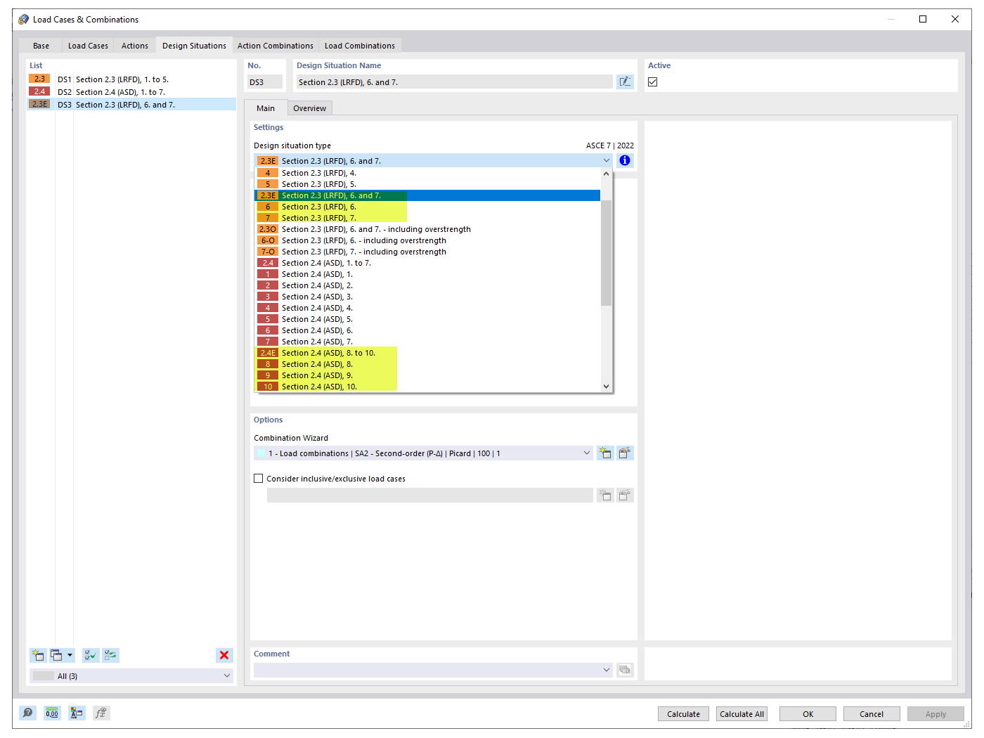
Situações de dimensionamento sísmico

FAQ 005319 | Como é que posso incluir os fatores de redundância ρ nas combinações de cargas segundo a ASCE 7?

  • Fator de redundância
  • ASCE 7
  • Combinação de cargas
  • Caso de carga sísmica
  • Sismo
Utilizado em
  • Fatores de redundância
Partilhar