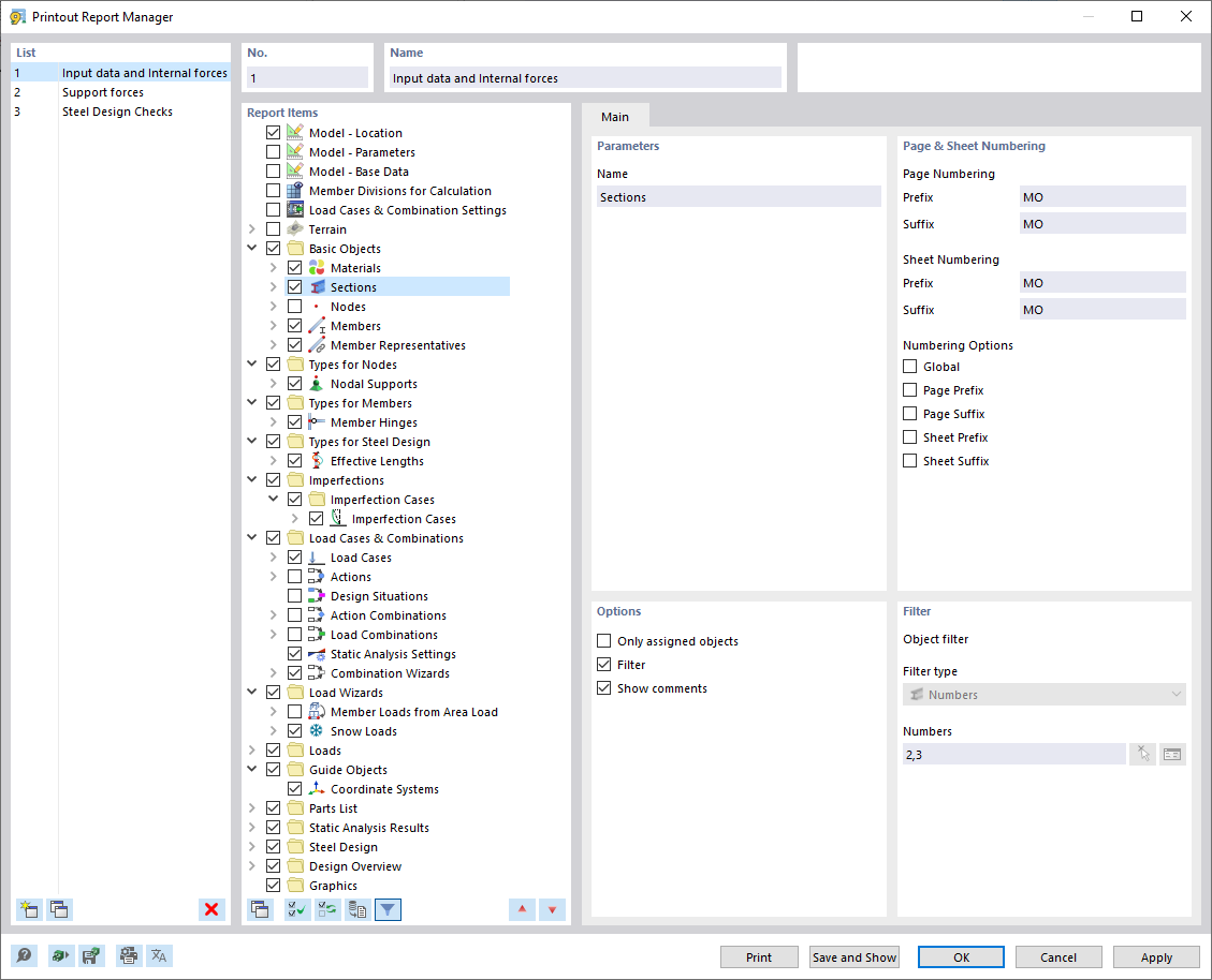
Caixa de diálogo "Gestor de relatórios de impressão"
Caixa de diálogo "Gestor de relatórios de impressão"
2024-03-09
035000
  • RSTAB 9

Caixa de diálogo "Gestor de relatórios de impressão"

Partilhar