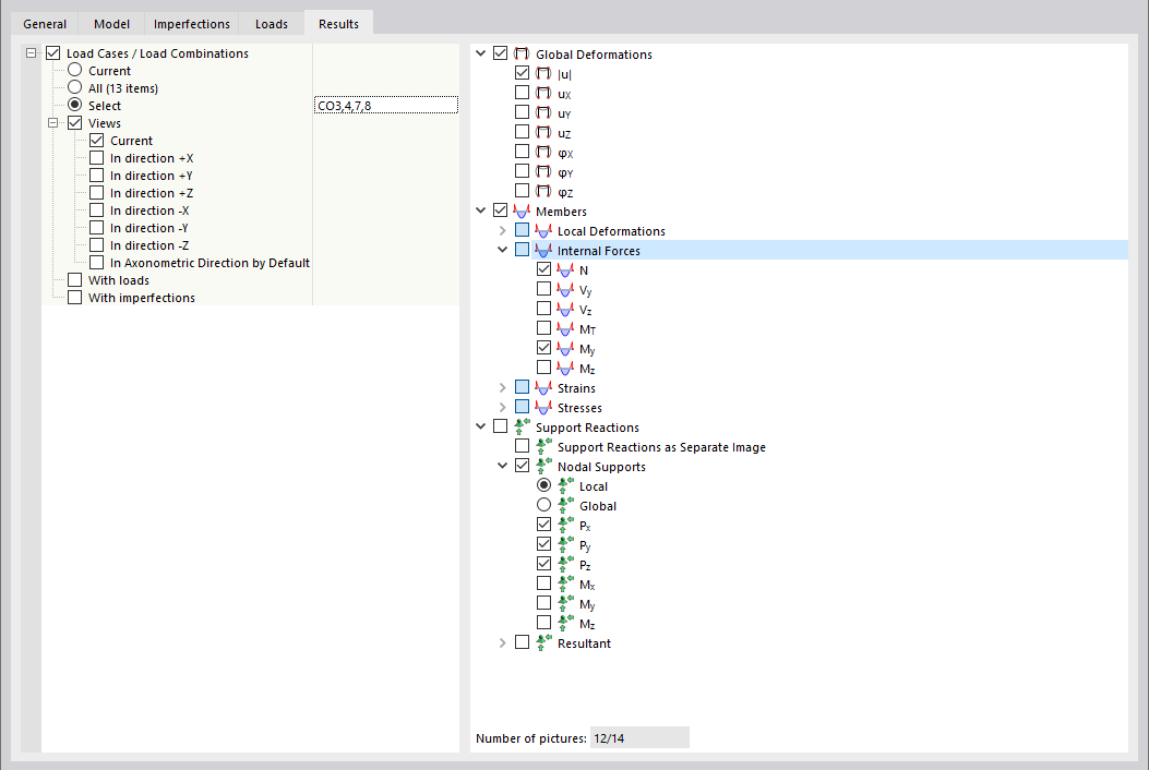
Definir resultados para impressão múltipla
Definir resultados para impressão múltipla
2024-03-09
035032
  • RSTAB 9

Definir resultados para impressão múltipla

Partilhar