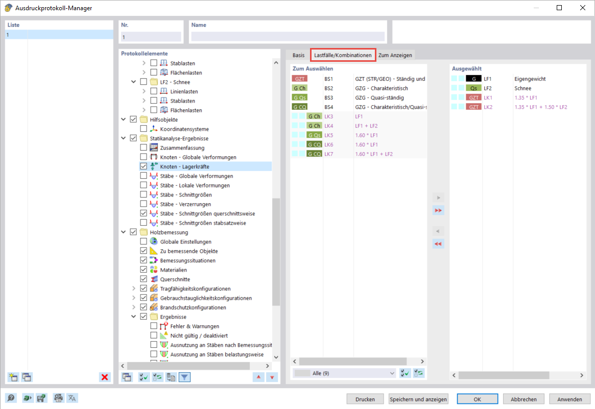
Forças de apoio para casos/combinações de carga selecionados
Forças de apoio para casos/combinações de carga selecionados
2024-03-10
040079
  • RFEM 6

Forças de apoio para casos/combinações de carga selecionados

Partilhar