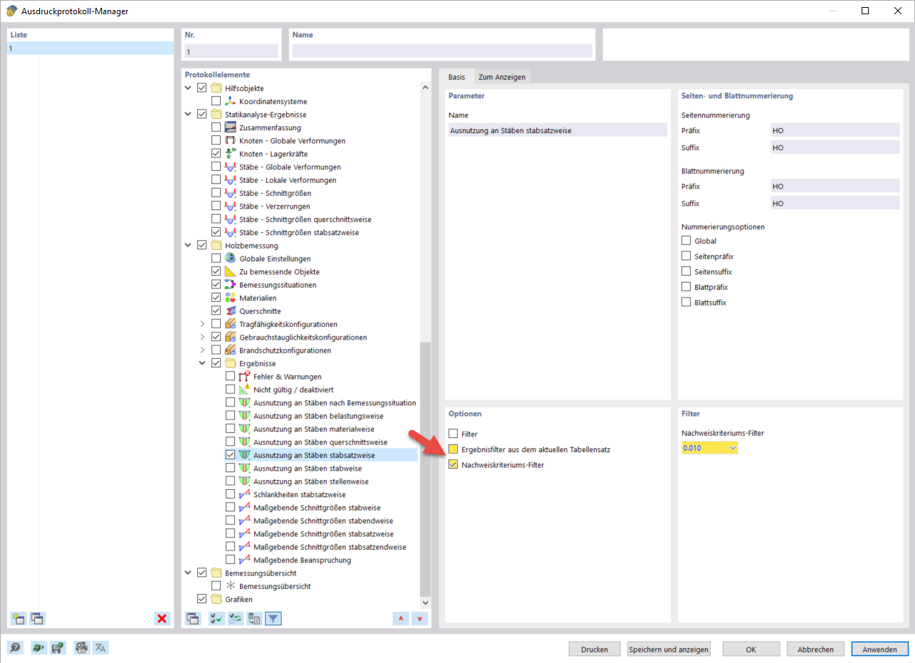
Filtro do critério de verificação
Filtro do critério de verificação
2024-03-10
040081
  • RFEM 6

Filtro do critério de verificação

Partilhar