Gestor de relatório de impressão
Gestor de relatório de impressão
2023-05-15
040868
  • RFEM 6

Vista geral do gestor de relatórios

Gestor de relatório de impressão

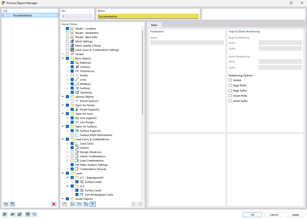
A imagem mostra o Gestor de Relatórios de Impressão com uma lista bem estruturada de entradas de documentos. Esta função do software facilita a organização e o acompanhamento de relatórios técnicos e documentações. A visualização é projetada de forma intuitiva, para oferecer aos engenheiros civis uma visão rápida dos documentos existentes. Funções especiais permitem a gestão eficiente e o acesso a ficheiros de projeto.
  • Gestor de relatórios de impressão
  • Gerir documentos
  • Lista organizada
  • Software de engenharia civil
  • Relatórios técnicos
Partilhar