Gestão de documentação de projeto de construção com a gestão das notas de cálculo
Gestão de documentação de projeto de construção com a gestão das notas de cálculo
2023-06-20
041773
  • RFEM 6

Planeamento de produção eficiente no setor da construção

Gestão de documentação de projeto de construção com a gestão das notas de cálculo

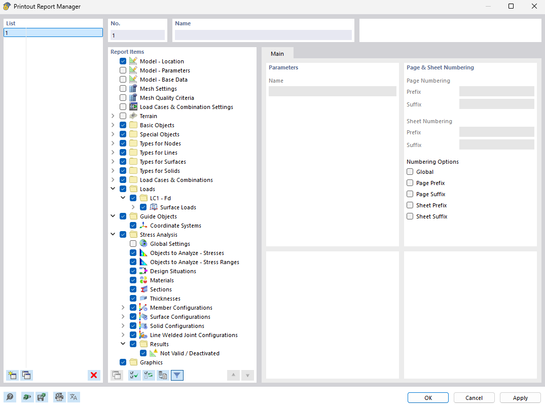
A imagem mostra o Gestor de relatórios, uma ferramenta para a organização eficiente e a criação de documentação para projetos de construção. Esta ferramenta permite criar relatórios estruturados com precisão, que resumem todos os dados relevantes do projeto. A aplicação é especialmente útil para utilizadores de software de engenharia, como o RFEM e o RSTAB, para gerar relatórios precisos.
  • Gestor de relatório de impressão
  • Projetos de construção
  • Documentação
  • Gestão de projetos
  • RFEM
  • RSTAB
  • Software de engenharia
Partilhar