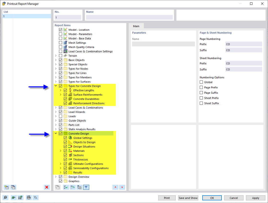
Gestor de relatório de impressão com capítulos sobre o dimensionamento de betão
Gestor de relatório de impressão com capítulos sobre o dimensionamento de betão
2024-03-10
043131
  • Dimensionamento de betão para o RFEM 6
  • Dimensionamento de betão para o RSTAB 9

Gestor de relatório de impressão com capítulos sobre o dimensionamento de betão

Partilhar