Gestor de relatórios de impressão com capítulos para dimensionamento de ligação de aço
Gestor de relatórios de impressão com capítulos para dimensionamento de ligação de aço
2024-06-11
050934
  • RFEM 6
  • Ligações de aço para o RFEM 6

Gestor de relatórios de impressão com capítulos para dimensionamento de ligações de aço

Gestor de relatórios de impressão com capítulos para dimensionamento de ligação de aço

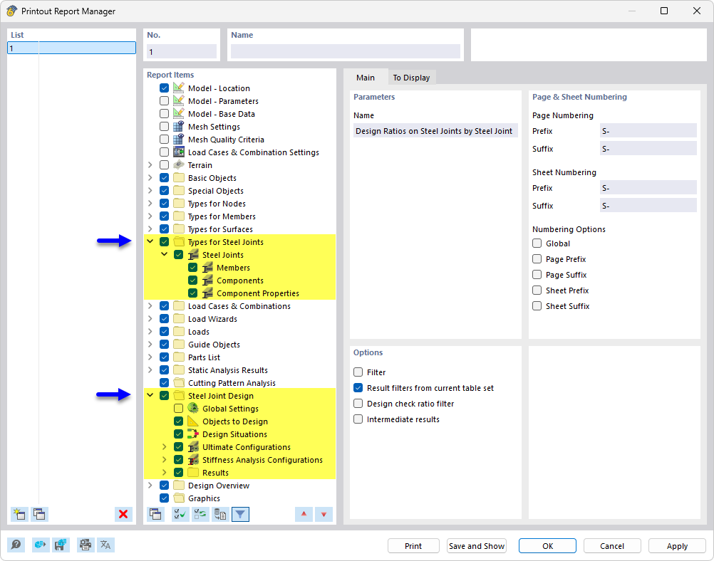
A imagem mostra o gestor de relatório de impressão, que contém uma estrutura de capítulo detalhada, focada no dimensionamento de ligações de aço. São apresentados conteúdos específicos e resultados relevantes para a verificação e cálculo de ligações em estruturas de aço.
  • Gestor de relatórios
  • Dimensionamento de ligações de aço
  • Ligações de aço
Partilhar