KB 1892 | Consideração de deformações de longo prazo no dimensionamento de betão segundo a ACI 318 e CSA A23.3
KB 1892 | Consideração de deformações de longo prazo no dimensionamento de betão segundo a ACI 318 e CSA A23.3
2024-09-17
052523
  • RFEM 6
  • Estruturas de betão

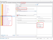
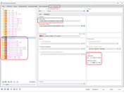
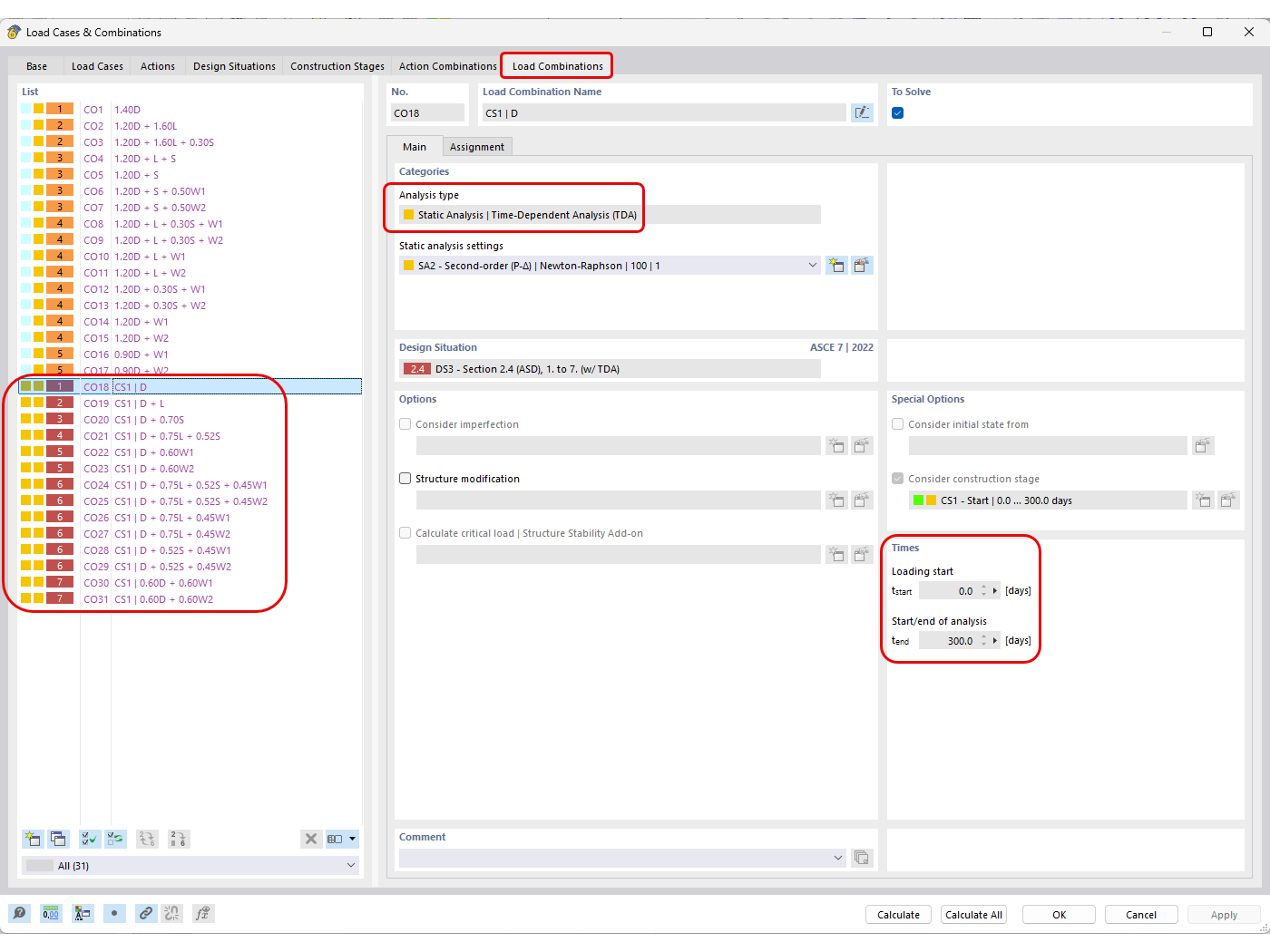
Combinações de cargas geradas automaticamente com Análise TDA

KB 1892 | Consideração de deformações de longo prazo no dimensionamento de betão segundo a ACI 318 e CSA A23.3

  • Dimensionamento de betão
  • Deformação a longo prazo
  • Fluência
  • Retração
Utilizado em
  • Consideração de deformações de longo prazo no dimensionamento de betão segundo a ACI 318 e CSA A23.3
Partilhar