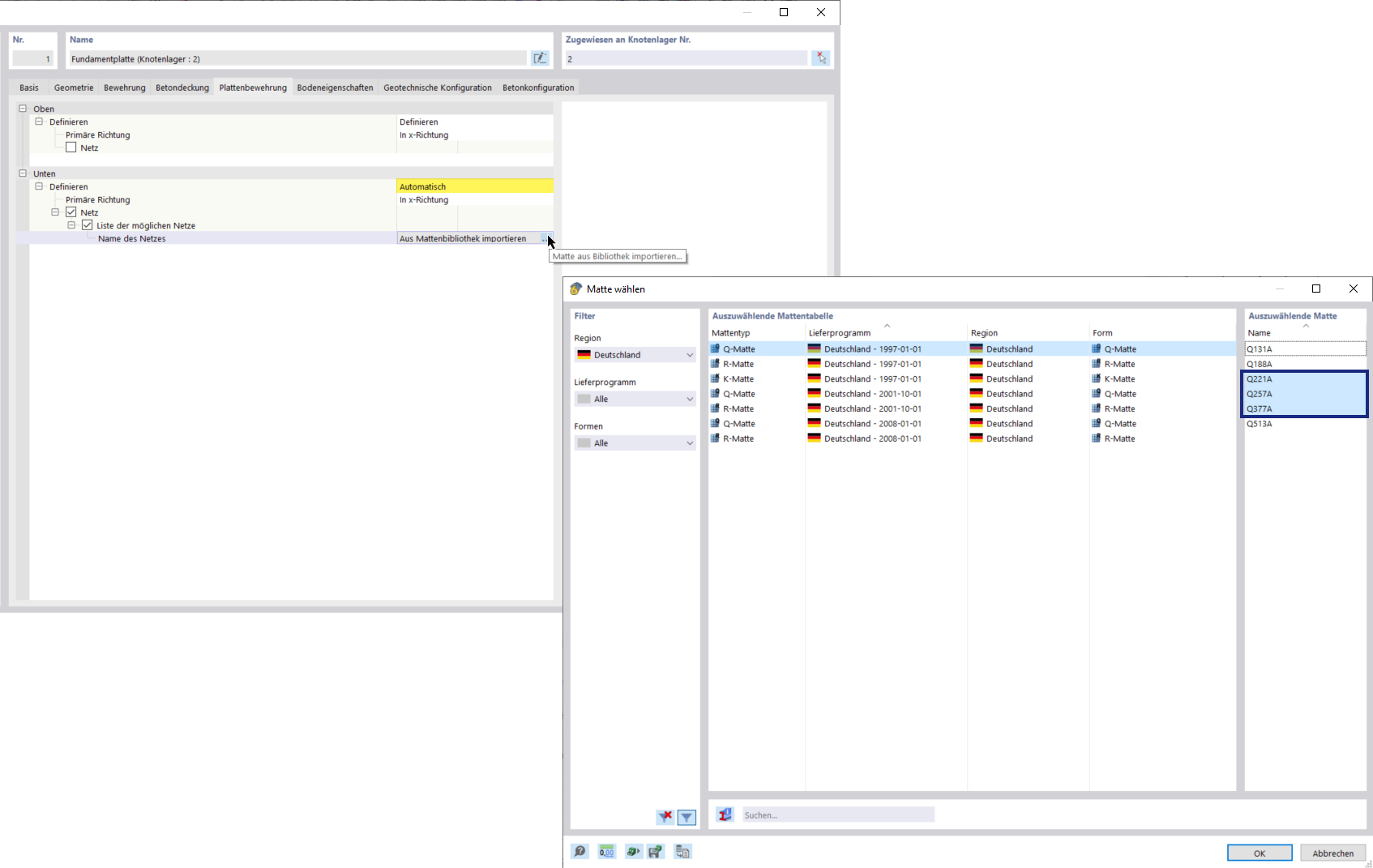
Fundações de betão | Selecionar redes da biblioteca
Fundações de betão | Selecionar redes da biblioteca
2024-09-26
052726
  • RFEM 6

Fundações de betão | Selecionar malhas da biblioteca

Fundações de betão | Selecionar redes da biblioteca

Partilhar