Ilustração de fundações de betão e do uso de filtros de critérios de verificação em relatórios de impressão.
Ilustração de fundações de betão e do uso de filtros de critérios de verificação em relatórios de impressão.
2024-10-25
053464
  • RFEM 6

Análise de opções de filtro para relatórios de impressão de fundação

Ilustração de fundações de betão e do uso de filtros de critérios de verificação em relatórios de impressão.

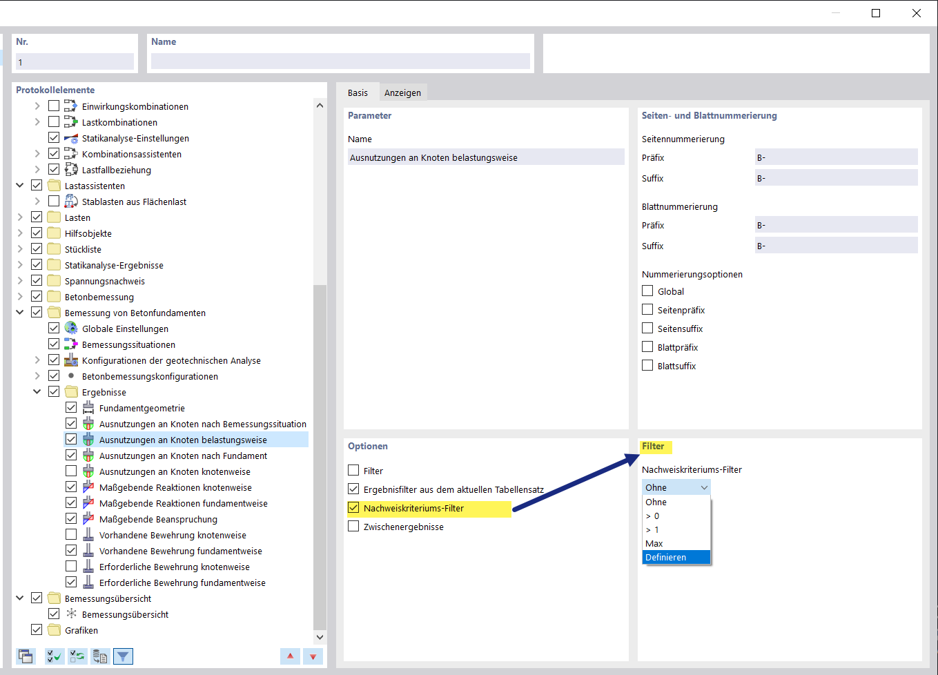
A imagem mostra uma representação detalhada de fundações de betão no contexto de um relatório de impressão onde são utilizados filtros de critérios de verificação. Estes filtros possibilitam a verificação específica de critérios de verificação durante a análise de estruturas. O uso de tais filtros é crucial na engenharia civil para verificar a conformidade com normas e especificações.
  • Fundação de betão
  • Filtro de critérios de verificação
  • Relatório de impressão
  • Software de análise estrutural
  • Documentação técnica
Partilhar