Interface do RFEM 6 a mostrar as configurações de modificação de rigidez específicas de elementos
Interface do RFEM 6 a mostrar as configurações de modificação de rigidez específicas de elementos
2025-01-24
055137
  • RFEM 6

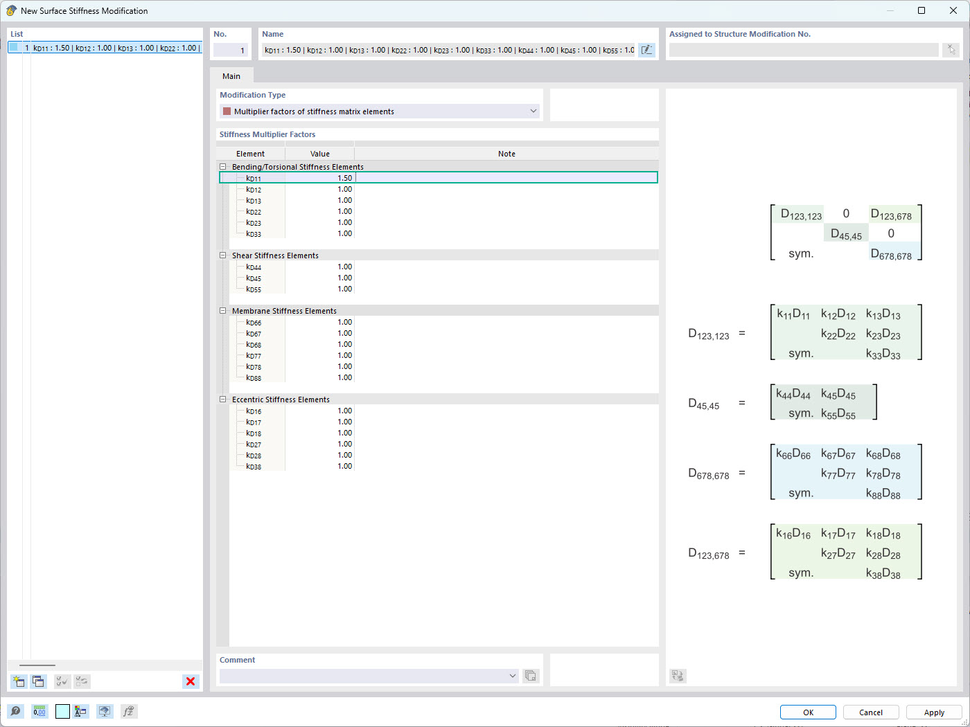
Modificação de rigidez específica de elemento no RFEM 6

Interface do RFEM 6 a mostrar as configurações de modificação de rigidez específicas de elementos

A imagem mostra a interface do RFEM 6 onde os utilizadores podem aplicar modificações de rigidez específicas para o elemento. Destaca a janela de modificação de rigidez de superfícies, permitindo a definição de fatores de multiplicação de rigidez distintos para cada termo da matriz de rigidez. Esta função possibilita um controlo preciso sobre o comportamento estrutural das superfícies, melhorando a precisão das simulações na análise estrutural.
  • RFEM 6
  • Modificação de rigidez
  • Rigidez de superfícies
  • Software de engenharia
  • Análise Estrutural
Utilizado em
  • Modificação de rigidez de superfície no RFEM 6
Partilhar