Surface stiffness modification in structural analysis according to ACI 318-9
Surface stiffness modification in structural analysis according to ACI 318-9
2025-01-24
055139
  • RFEM 6

Surface Stiffness Modification per ACI 318-9

Surface stiffness modification in structural analysis according to ACI 318-9

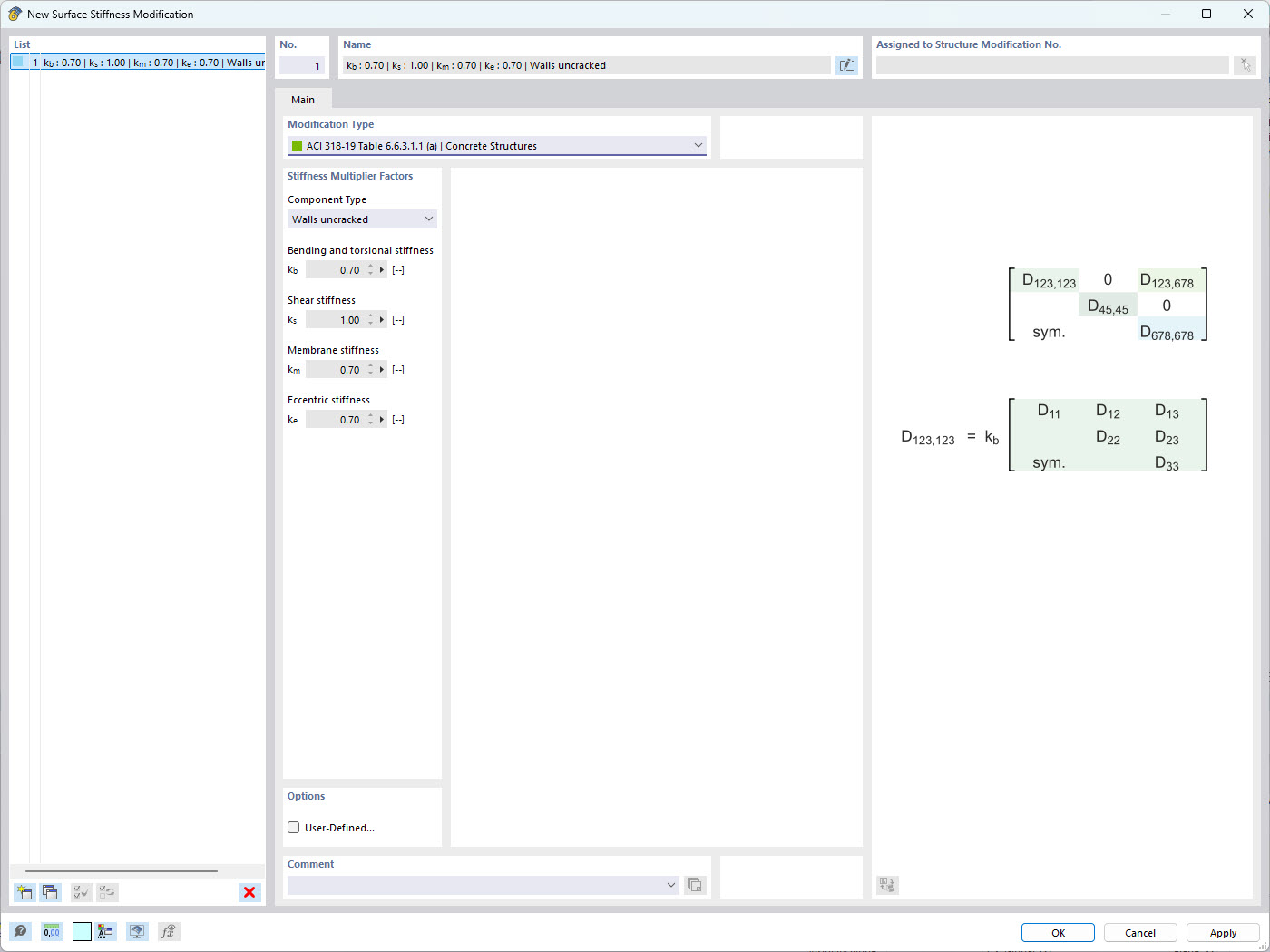
This image illustrates the modification of surface stiffness parameters in a structural model, adhering to the ACI 318-9 standards. Such adjustments are crucial for accurately simulating the behavior of concrete structures under various load conditions. The Dlubal Software facilitates these modifications, allowing engineers to ensure compliance with industry standards and optimize structural performance.
  • Surface Stiffness
  • ACI 318-9
  • Structural Analysis
  • Stiffness Modification
  • Engineering Standards
Utilizado em
  • Modificação de rigidez de superfície no RFEM 6
Partilhar