Importação automática de coeficientes de fundação elástica | Interação solo-estrutura | Coeficientes de fundação e combinação de cargas
Importação automática de coeficientes de fundação elástica | Interação solo-estrutura | Coeficientes de fundação e combinação de cargas
2025-02-10
055356
  • RFEM 6
  • Análise geotécnica para o RFEM 6

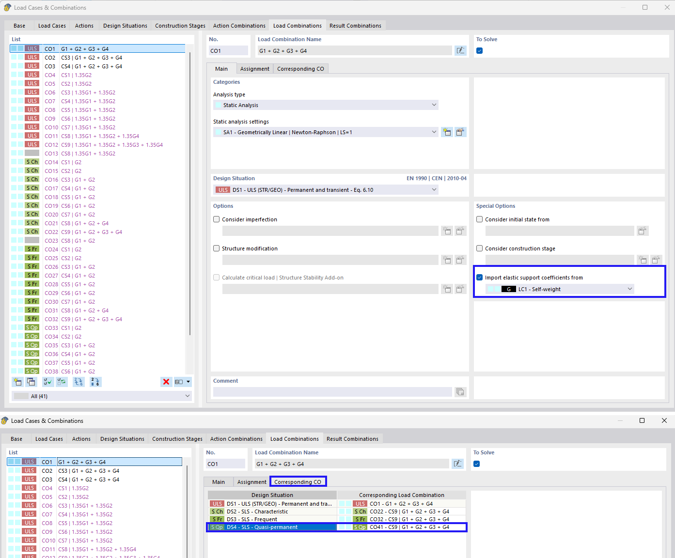
Importação automática de coeficientes de apoio elásticos

Importação automática de coeficientes de fundação elástica | Interação solo-estrutura | Coeficientes de fundação e combinação de cargas

A imagem destaca a importação de coeficientes para o suporte elástico no contexto de combinações de cargas. Aborda a consideração de interações entre solo e estrutura, bem como de coeficientes de fundação específicos para a combinação de cargas.
  • Suporte elástico
  • Importar coeficientes
  • Combinação de cargas
  • Interação solo-estrutura
  • Coeficientes de fundação
Partilhar