Interface de utilizador a mostrar parâmetros de dimensionamento de betão configuráveis com opções técnicas
Interface de utilizador a mostrar parâmetros de dimensionamento de betão configuráveis com opções técnicas
2025-02-25
055527
  • RFEM 6

Design Settings for Concrete Design

Interface de utilizador a mostrar parâmetros de dimensionamento de betão configuráveis com opções técnicas

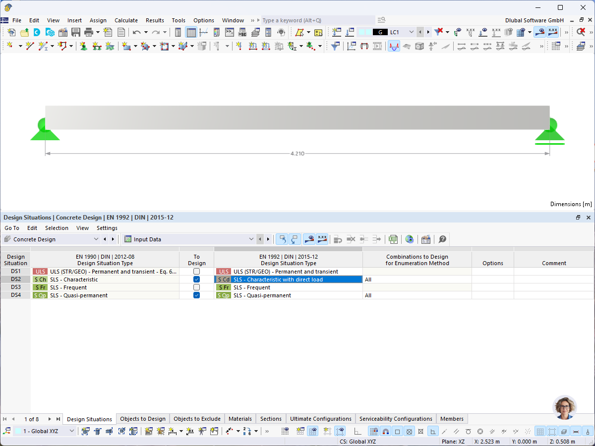
A imagem mostra uma interface de software configurada para dimensionamento de betão. Apresenta vários campos de entrada, menus de seleção e entradas numéricas para parâmetros como fatores de armadura, coeficientes de segurança e combinações de carga.
  • Dimensionamento de betão
  • Configurações de dimensionamento
  • Software de engenharia
  • Análise estrutural
  • Interface de utilizador
Partilhar