A imagem mostra como selecionar elementos de relatório no gestor de impressão.
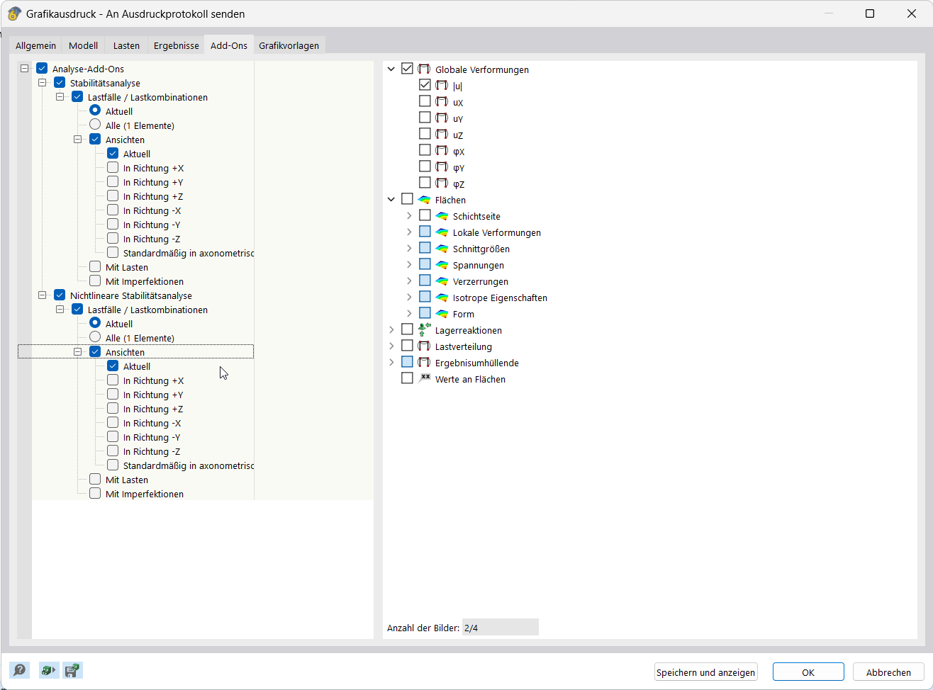
A aplicação documenta resultados integrando gráficos em relatório de impressão
A imagem mostra uma interface de utilizador para criação e edição de impressão múltipla
A imagem mostra como selecionar elementos de relatório no gestor de impressão.
A aplicação documenta resultados integrando gráficos em relatório de impressão
A imagem mostra uma interface de utilizador para criação e edição de impressão múltipla
2025-03-05
055682
  • RFEM 6
  • Cálculos estruturais e dimensionamento
  • Análise de elementos finitos
    • Análise de estabilidade

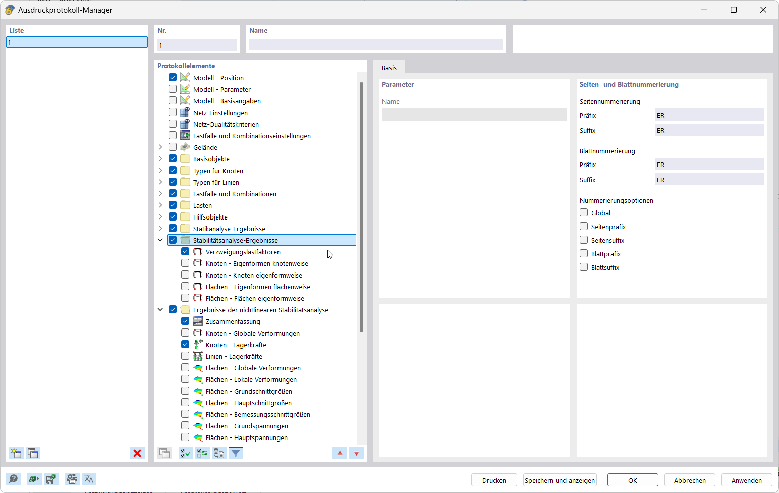
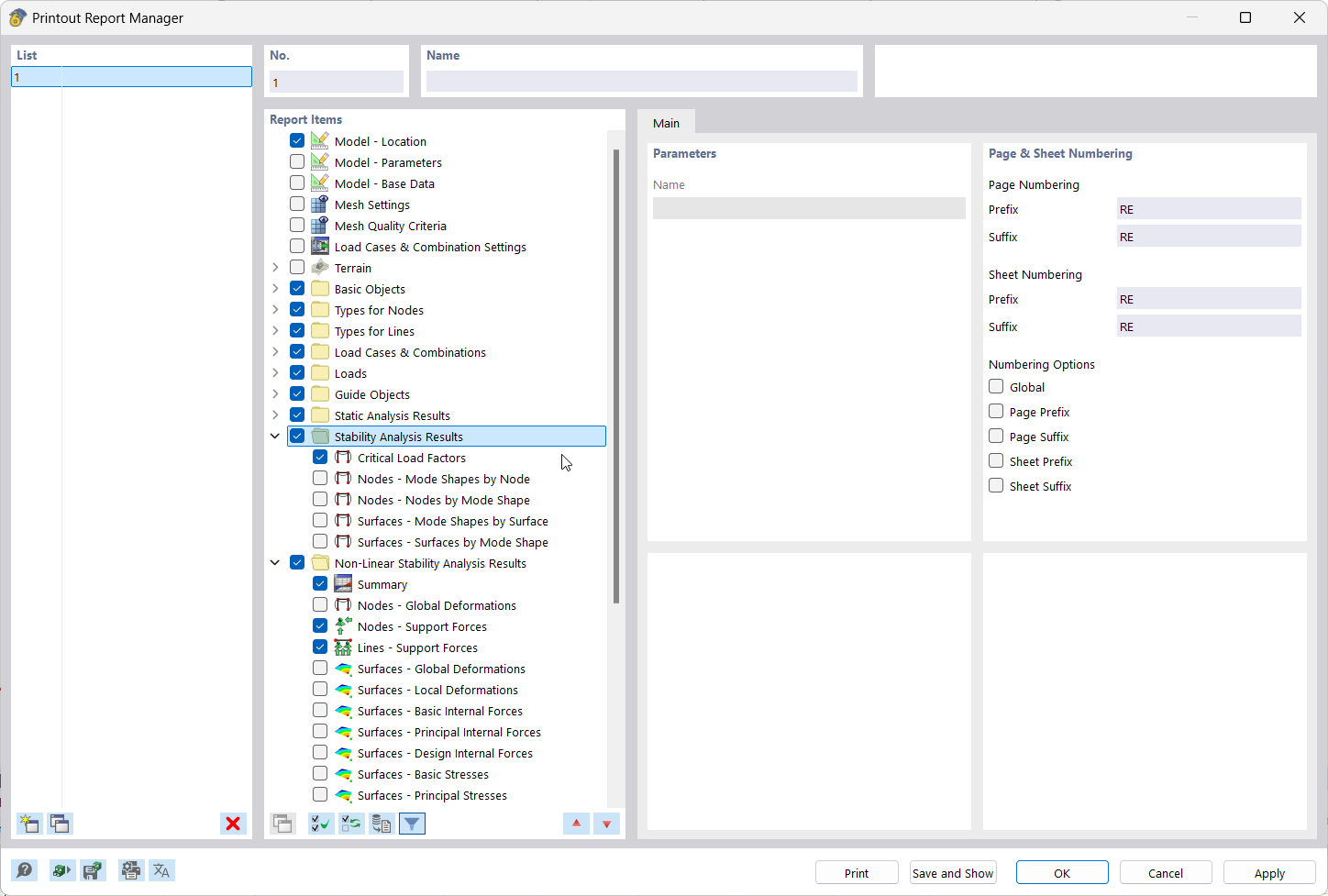
Relatório de resultados | Gestor de impressão

A imagem mostra como selecionar elementos de relatório no gestor de impressão.

A apresentação mostra a interface de utilizador do Gestor de impressão, onde itens de relatório são selecionados para documentar os resultados. São apresentadas áreas funcionais claras e painéis de controlo de dados de relatório.
  • Elementos de relatório na impressora
  • Documentação dos resultados
  • Seleção de dados do relatório
  • Interface de utilizador do software
Partilhar
2025-03-05
055683
  • RFEM 6
  • Cálculos estruturais e dimensionamento
  • Análise de elementos finitos
    • Análise de estabilidade
Documentação de resultados | Gráficos de relatório de impressão
A aplicação documenta resultados integrando gráficos em relatório de impressão

A funcionalidade integra gráficos de resultados diretamente no relatório, permitindo uma documentação precisa. A função suporta a transferência estruturada de visualizações para relatórios.
  • Documentação de resultados
  • Importar gráficos para o relatório de impressão
Partilhar
2025-03-05
055684
  • RFEM 6
  • Cálculos estruturais e dimensionamento
  • Análise de elementos finitos
    • Análise de estabilidade
Documentação de resultados│Impressão múltipla
A imagem mostra uma interface de utilizador para criação e edição de impressão múltipla

A imagem mostra uma vista de ecrã para configuração e edição de impressão múltipla. São apresentadas várias opções de configuração para documentação de resultados. A interface oferece possibilidades de entrada direta para simular a saída de impressão.
  • Documentar resultados
  • Criar impressões múltiplas
  • Editar impressões múltiplas
  • Interface de utilizador
  • Configuração de impressão
  • Documentação de resultados
Partilhar