Combinação de resultados e atribuição de fases de construção relevantes no software de análise dinâmica
Combinação de resultados e atribuição de fases de construção relevantes no software de análise dinâmica
2025-04-30
056530
  • RFEM 6

Atribuir combinações de resultados e fases de construção

Combinação de resultados e atribuição de fases de construção relevantes no software de análise dinâmica

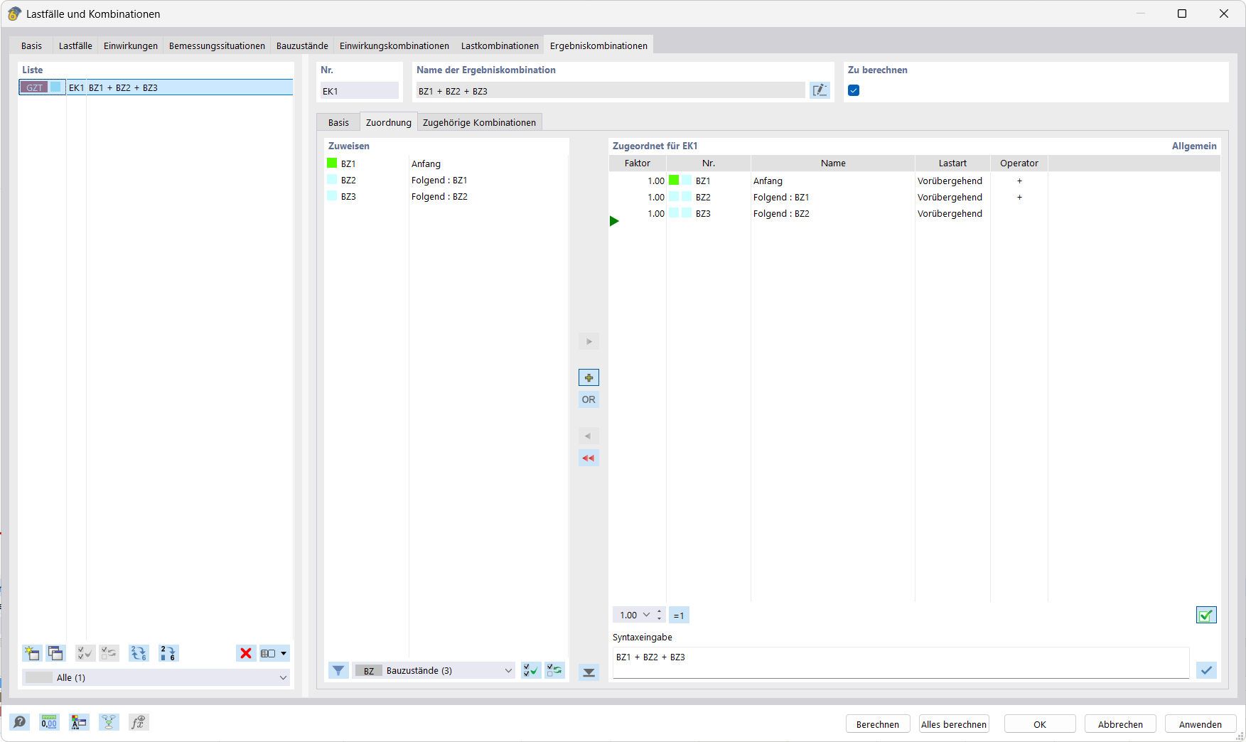
A imagem mostra um ecrã com um software de análise dinâmica que permite criar combinações de resultados e atribuir-lhes fases de construção específicas. Um layout de tabela visualiza claramente os dados de entrada e os resultados. Esta função é particularmente útil para a ligação e avaliação de casos de carga em projetos de construção complexos.
  • Combinações de resultados
  • Fases de construção
  • Software de análise
  • Análise dinâmica
  • Engenharia civil
Partilhar