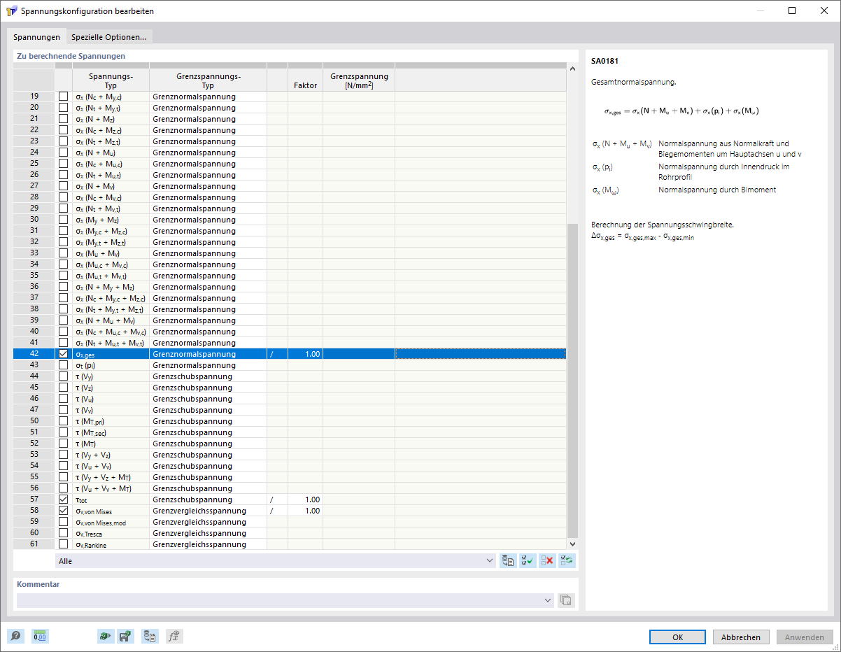
Caixa de diálogo "Configuração de tensão de soldadura"
Caixa de diálogo "Configuração de tensão de soldadura"
2025-05-13
056696
  • RSECTION 1

Caixa de diálogo "Configuração de tensões de soldadura"

Caixa de diálogo "Configuração de tensão de soldadura"

A imagem mostra a configuração de tensão de soldadura, onde pode selecionar as tensões de soldadura a serem calculadas e apresentadas.
  • Configuração de tensão de soldadura
Partilhar