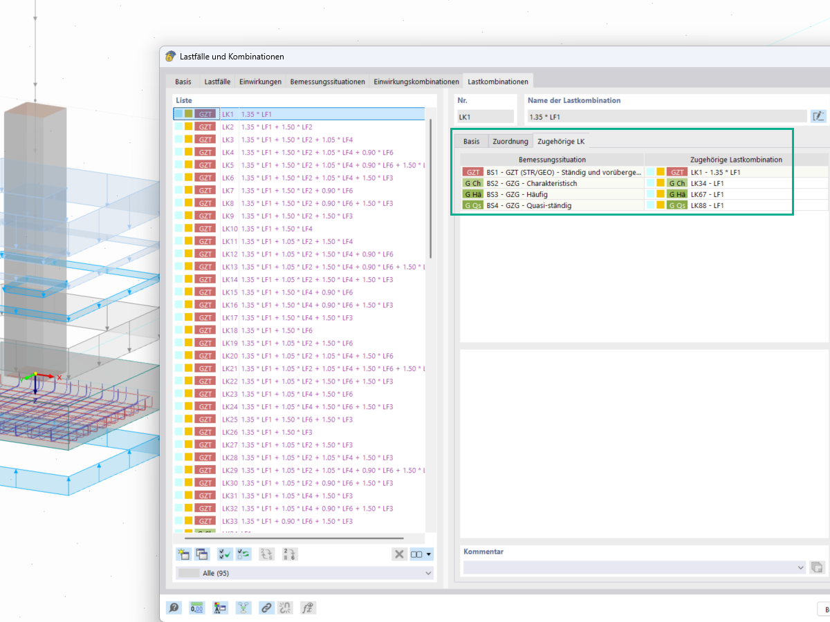
Na janela Cargas e combinações, pode atribuir e modificar as combinações de cargas relevantes para verificação geotécnica, como as verificações de capacidade de carga e de deslizamento, nas combinações de carga.
Na janela Cargas e combinações, pode atribuir e modificar as combinações de cargas relevantes para verificação geotécnica, como as verificações de capacidade de carga e de deslizamento, nas combinações de carga.
2025-05-20
056793
  • RFEM 6

Combinações de cargas associadas

Na janela Cargas e combinações, pode atribuir e modificar as combinações de cargas relevantes para verificação geotécnica, como as verificações de capacidade de carga e de deslizamento, nas combinações de carga.

  • Carga
  • Combinações
  • Combinações de carga
  • Combinações de carga associadas
  • Verificações geotécnicas
  • Análise de capacidade de carga
  • Análise de deslizamento
  • Fundações
  • Geotecnia
  • Cargas caracteristicas
Partilhar