FAQ 005689 | Posso dimensionar barras com secções de Classe 4 segundo a CSA S16 no módulo de dimensionamento de aço?
FAQ 005689 | Posso dimensionar barras com secções de Classe 4 segundo a CSA S16 no módulo de dimensionamento de aço?
2025-05-30
057011
  • RFEM 6
  • Dimensionamento de aço para o RFEM 6
  • Estruturas de aço
    • Cálculos estruturais e dimensionamento
    • Análise de estabilidade
    • CSA S16

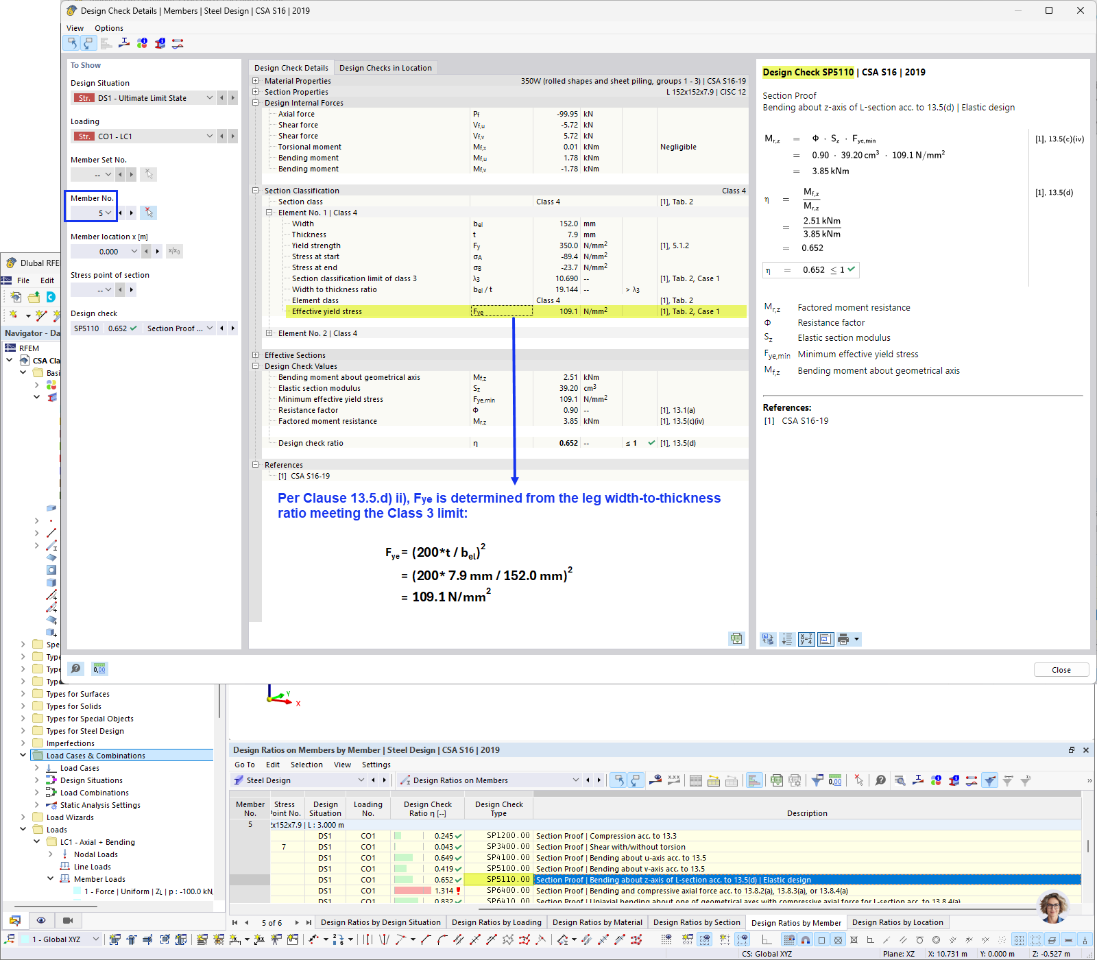
Cálculo da tensão de cedência efetiva

FAQ 005689 | Posso dimensionar barras com secções de Classe 4 segundo a CSA S16 no módulo de dimensionamento de aço?

  • Classe 4 da CSA S16
  • Secção de classe 4
  • Secção de aço
  • Dimensionamento de classe 4
  • CSA S16
Utilizado em
  • Class 4 Sections According to CSA S16
Partilhar